1.本文一共1233个字 26张图 预计阅读时间13分钟
2.本文作者erfze 属于Gcow安全团队复眼小组 未经过许可禁止转载
3.本篇文章是CVE-2016-0199漏洞的分析入手 详细的阐述漏洞的成因
4.本篇文章十分适合漏洞安全研究人员进行交流学习
5.若文章中存在说得不清楚或者错误的地方 欢迎师傅到公众号后台留言中指出 感激不尽
0x01 漏洞信息
0x01.1 漏洞简述
- 编号:CVE-2016-0199
- 类型:类型混淆(Type Confusion)
- 漏洞影响:远程代码执行(RCE)/拒绝服务攻击 (DoS)
- CVSS 2.0:9.3
mshtml.dll组件在将CElement—>CAttributeCollection—>CAttrArray—>Attribute.nodeValue复制到CAttribute—>Variant时,并未对其进行校验,以致类型混淆,进而可造成任意代码执行。
0x01.2 漏洞影响
Microsoft Internet Explorer 9 through 11
0x01.3 修复方案
[MS16-063]https://docs.microsoft.com/en-us/security-updates/securitybulletins/2016/ms16-063
0x02 漏洞分析
0x02.1 分析环境
- OS版本:Windows 7 Service Pack 1 x86
- Internet Explorer版本:9.0.8112.16421
- mshtml.dll版本:9.0.8112.16684
- jscript9.dll版本:9.0.8112.16684
0x02.2 详细分析
分析用POC来自[exploit-db]https://www.exploit-db.com/exploits/39994:
<!DOCTYPE html>
<meta http-equiv="X-UA-Compatible" content="IE=7">
<script>
oElement = document.createElement("IMG");
var oAttr = document.createAttribute("loop");
oAttr.nodeValue = oElement;
oElement.loop = 0x41424344; // Set original value data to 44 43 42 41
oElement.setAttributeNode(oAttr); // Replace oElement with original value data
oElement.removeAttributeNode(oAttr);
CollectGarbage(); // Use original value data as address 0x41424344 of a vftable
</script>
document.createElement("IMG");语句对应实现为mshtml!CDocument::createElement,其执行流如下:
首先分配堆块用于存储CImgElement对象:
之后由CElement::CElement完成初始化操作:
完成CImgElement对象创建:
var oAttr = document.createAttribute("loop");语句对应实现为mshtml!CDocument::createAttribute,其执行流如下:
分配堆块用于存储CAttribute对象,之后由CAttribute::CAttribute完成初始化操作:
CAttribute对象偏移0x24处存储属性名:
oAttr.nodeValue = oElement;语句对应实现为mshtml!CAttribute::put_nodeValue,其调用CAttribute::PutNodeValueVariantHelper完成功能。首先是复制VARIANT类型对象(存储nodeValue值)至偏移0x28处:
之后判断该CAttribute对象是否为Tracked Object,如果不是则将其设为Root Object,并加入CRootTracker中(感兴趣的读者可自行分析CTrackerHelper::SetAsRoot及CRootTracker::AddRoot函数,此部分与GC机制有关,不在此展开):
CAttribute对象偏移0x5C处用于判断其是否为Root Object:
oElement.loop = 0x41424344;语句设定CElement对象属性,其属性使用数组存储,对应实现为CAttrArray::Set。该函数首先判断CElement对象偏移0x10处是否置值,若无则分配内存并将返回值写入该处:
于CImplAry::InsertIndirect函数中对CAttributeCollection(CElement offset 0x10)偏移0x04处值与0x00处值进行比较以检查是否需要调整Attribute Array存储空间:
由于是首次设定CElement对象属性,并未开辟Attribute Array空间,故调用HeapAlloc进行分配,具体可分析CImplAry::EnsureSizeWorker函数,完成后内存如下:
共4个元素(0x10>>2),每个元素占用内存空间为0x10。完成属性赋值,并将Attribute Array当前元素数量加1:
CElement对象部分结构含义如下:
+0x10 CAttributeCollection
+0x00 The total size of the Attribute Array<<2
+0x04 Number of Attributes
+0x08 CAttrArray
+0x0c
+0x14 CTreeNode
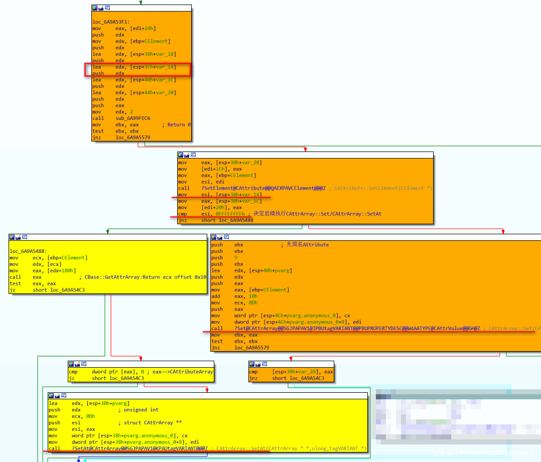
oElement.setAttributeNode(oAttr);语句对应实现为mshtml!CElement::setAttributeNode,其调用CElement::VersionedSetAttributeNode完成功能。首先是执行MSHTML!CAttribute::PrivateQueryInterface+0x920函数,该函数会对esp+30h+var_14处内存置值,此值会决定后续执行CAttrArray::Set函数orCAttrArray::SetAt函数:
之后执行CAttribute::SetElement函数,对CAttribute对象偏移0x3c处及偏移0x08处进行置值,具体流程可自行跟进分析:
CAttrArray::Set函数执行完成:
CAttribute对象部分结构含义如下:
+0x24 Attribute Name(Pointer to BSTR)、
+0x28 Variant(Save the nodeValue)
+0x3c CElement
+0x5C IsRootObject
oElement.removeAttributeNode(oAttr);语句对应实现为mshtml!CElement::VersionedRemoveAttributeNode。漏洞发生在将CElement—>CAttributeCollection—>CAttrArray—>Attribute.nodeValue复制到CAttribute—>Variant(0x28)时,并未对其进行校验,以致类型混淆。正常情形下:
<!DOCTYPE html>
<meta http-equiv="X-UA-Compatible" content="IE=7">
<script>
oElement1 = document.createElement("IMG");
var oAttr1 = document.createAttribute("loop1");
oAttr1.nodeValue = 0x41424344;
oElement1.setAttributeNode(oAttr1);
oElement1.removeAttributeNode(oAttr1);
CollectGarbage();
</script>
其执行流如下:
而在POC情形下,其执行流:
如此一来,CAttribute::EnumerateTrackedObjects传递参数给jscript9!ScriptEngine::EnumerateTrackingClient,其在mov ecx, [eax]时便会发生访问错误:
0x03 参阅链接
- [对CVE-2016-0199的简单分析]https://bbs.pediy.com/thread-212058.htm
- [CVE-2016-0199 漏洞分析]https://www.jianshu.com/p/38001618bc2d


























