背景
CobaltStrike作为先进的红队组件,得到了多个红队和攻击者的喜爱。2020年年底的时候,看到有人在传cs4.2,于是顺便保存了一份。然后一拖就到了今天才打开,关于CobaltStrike外层木马的分析网上已经有很多,但是内层的payload好像没有多少分析文章,那我就刚好借4.2这个契机,详细分析一下CobaltStrike的组件。
测试上线
为了使得文章更加完整,还是花少量的篇幅介绍一下CobaltStrike的基本使用,关于使用方面的详细介绍,可以在网上找到很多文章,笔者也正在翻译CobaltStrike4.2的官方文档。
网络情况如下
kali:192.168.74.134
win7:192.168.74.128
首先需要保证kali和win7之前的系统能互通。
通常来说一个网段内就不会有啥问题,如果出现win7能ping通kali,但是kali无法ping通win7的情况,多半是win7主机的防火墙原因,关闭即可:
接下来解压4.2的包得到如下文件:
按道理来说,应该单独启一个服务器作为CobaltStrike的teamServer,这里为了方便就直接在kali上启动了。
首先在kali上启动teamserver这个文件,参数1是服务器地址,这里填本机地址,参数2是登录密码 这里填的123456
接着使用另外一个终端进入到此目录然后启动CobaltStrike文件然后将host和pasword更改为刚才设置的地址即可:
成功登录上CobaltStrike客户端:
连接上服务器之后,首先通过这个耳机图标添加一个监听器
监听器的话主要是分为Beacon和Foreign。
Beacon译为信标,是目前CobaltStrike最常用的监听器,Beacon系列的协议为CobaltStrike内部协议,包括DNS、HTTP、HTTPS等常见协议,Foreign是外部监听器,可与MSF或Armitage交互
实验方便,这里就创建一个HTTP类型的Beacon
以exe为例,监听器设置好之后,在选项菜单中选择
Attacks -> Packages -> Windows Executable(S) 创建样本,选择好协议之后点击Generate然后选择保存路径即可。
这里顺便说一下,关于Attacks的几个选项,Attacks的Packages下一共有五个选项
其中
HTML Application 生成hta形式的恶意payload
MS Office Macro 生成宏文档的payload
Payload Generator 生成各种语言的payload
Windows Executable 生成可执行的分段payload
Windows Executable(S) 生成可执行的不分段Payload
如果选择了分段payload,也就意味着生成的原始文件会很小,原始文件是一个downloader,用于从C2下载并加载后续的payload。反之,如果选择不分段的payload,则原始文件是一个loader,可以直接将shellcode加载执行。
目前比较主流的方式应该是不分段。
需要注意的是,由于CobaltStrike的木马是框架生成的,所以理论上来讲,不会存在两个完全一样的CobaltStrike木马,即便使用同样的方式生成木马,得到的文件也是不同的。.
这里我按照一样的流程,生成了两个样本,通过对比工具可以看到两个代码段差不多,但是data段完全不同。
此时将其中一个exe复制到win7中运行,即可成功上线:
关于上线后可对目标主机执行的操作这里不在赘述,后面为对恶意样本的二进制分析。
不分段Beacon分析
外层loader
原始的Beacon是一个loader,样本WinMain中主要是调用了sub_4027F0和sub_401840两个函数,最后有一个10s的死循环
经过简单分析,第一个函数sub_4027F0没有什么实际功能,主要功能在第二个函数sub_401840中,该函数主要是拼接一个管道名称然后创建线程执行sub_401713函数
在1713函数中程序会通过1648函数进行管道创建和和连接
此样本创建的管道名为\\.\pipe\MSSE-1480-server,连接管道之后通过WriteFile将edi所指向的第一段数据写入到管道中
该段数据硬编码在文件的data段偏移14的地方:
至此,线程执行完成,线程1的功能主要是创建管道并将data段预编码的数据读取到管道中,读取完成之后,程序会jmp到sub_4017e2继续执行
17E2函数首先会通过malloc分配一段空间,在sleep之后通过ReadFile去将管道中的数据读取出来
读取到这片shellcode之后,程序会通过VirtualAlloc分配一片内存,然后通过一个循环异或解密数据放入到这片内存中
经过分析可知,这里是在循环异或四个字节的数据,这四个字节的数据所在位置是[ebp+10]的地方,也就是00403008
这段用于循环异或的数据就在data段偏移8的地方,在此样本中用于循环异或的数据是D1 1B 2E 36
异或的第二段数据就是刚才从管道读出来的数据:
两段数据成功异或解密出一段shellcode,将该段shellcode保存为1.bin
解密之后程序会创建线程2,在线程2中jmp eax跳转到shellcode执行:
内层shellcode
内层的shellcode入口如下
程序会在第一个call ebx中VirtualAlloc分配一段内存空间,然后将005D0000这段数据拷贝过去,然后在call eax处跳转到后面的代码继续执行:
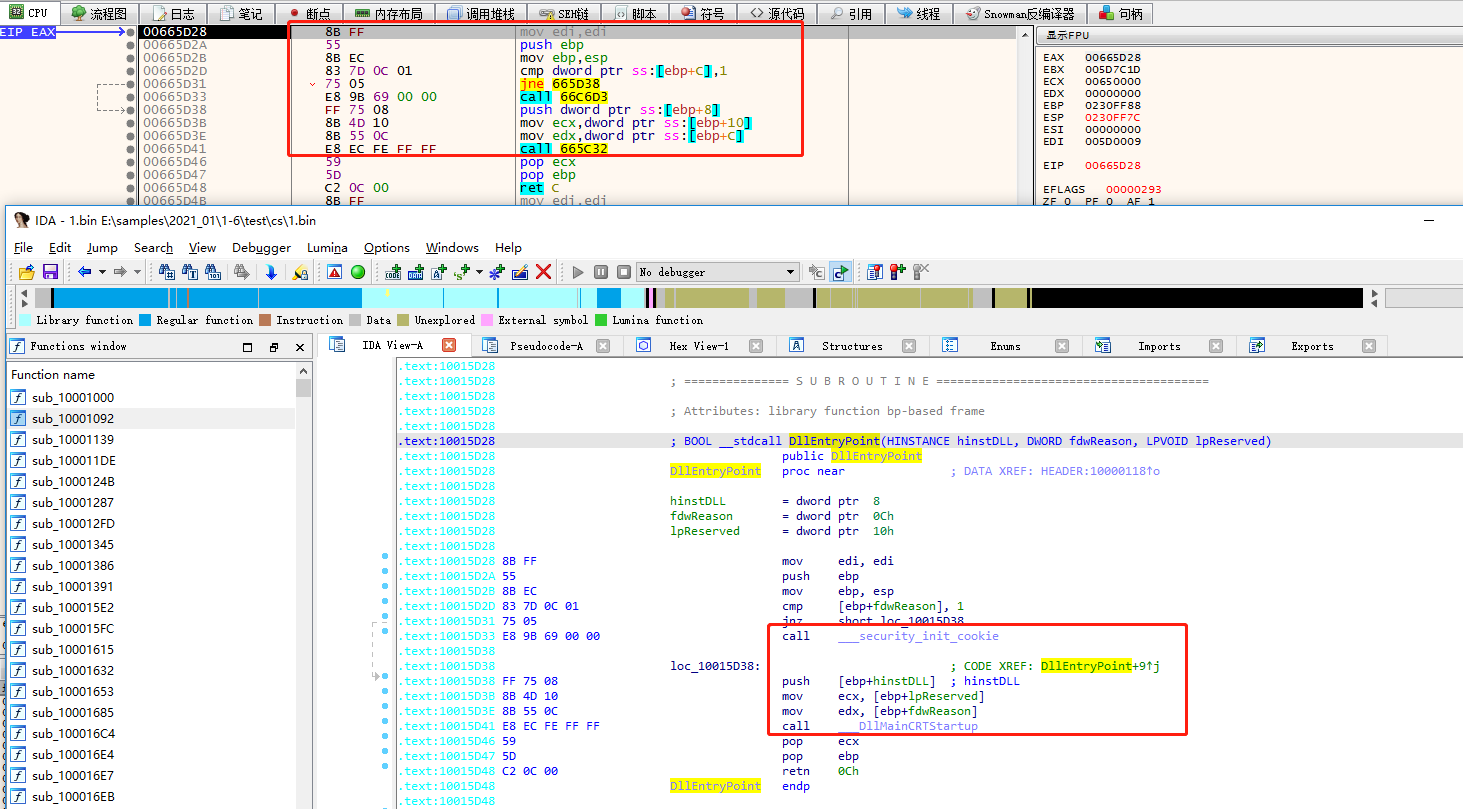
过来之后,通过入口处的hex数据可知这里实际上是1.bin中的DLLEntryPoint:
在DLL_main函数中解密出请求地址:
解密请求头和请求路径:
与目标服务器建立连接
Http方式进行通信,请求协议为GET:
成功通信后,通过InternetReadFile读取返回值存到eax中:
程序解析返回值,然后将其传递到sub_10007E69函数中根据switch执行对应的操作,这里一共是101个case,表示4.2的CobaltStrike应该至少有101种不同的操作:
以<ls>指令为例,当攻击者在CobaltStrike服务端输出<ls>指令之后,C端的CobaltStrike会进入到 case 52,获取当前路径下所有的文件信息:
获取并保存所有信息:
命令执行成功之后,程序会再次建立连接,用POST请求的方式将数据返回回服务器:
成功通信之后,程序最后会进行一个Sleep,Sleep时间默认为60s,服务器可更改这个时间。
这里休眠的时间就是CobaltStrike的默认心跳时间,60s:
可以通过CobaltStrike的控制端修改休眠时间,这里修改为10s:
修改之后则下次通信开始休眠时间更改为10s
到这里,原始的HTTP协议Beacon就基本分析完成了,受害者主机上线之后,会通过一个循环上线,循环中会有一个60s的sleep是CobaltStrike的默认心跳时长。
shellcode对比
经过上面的简单分析,可以知道CobaltStrike默认的Beacon马是一个loader,主要是将data段偏移14地方开始的数据与data段偏移8开始的四个字节进行循环异或得到一个payload然后加载执行。解密出来的payload其实是一个dll文件,在dll的DllMain函数中会向目标C2发起网络请求,如果请求成功则解析服务器的返回值,根据返回值执行不同的语句,在此版本的Beacon中,一共有101个case。执行执行完成之后,会再次请求服务器并将数据返回回去,最后进行一个心跳休眠,默认是60s。
我们已经知道了使用相同的方法生成出来的马也是有很大差异的,他们的主要差异表现在解码之前的数据,前面的代码基本是一致的。
并且从上面的分析中可以得到的结论是,异或的两段数据其实是一整块数据,不同的是,数据1从data段偏移08的地方开始截取,数据2从data段偏移14的地方开始截取。
将两个loader异或解密得到的payload进行对比,可以看到的是两个样本前面的代码居然完全一致,仅有data段的部分数据不同:
特征分析
首先来看看3.14版本和4.0版本的CobaltStrike Beacon,总的来说,早期版本的Beacon到目前最新的4.2,默认生成的Beacon在代码层面几乎没有任何改变,入口点、函数调用、地址等等均保持一致:
早期CobaltStrike的特征之一是在data段偏移0xC地方的值为连续的4个a:
经过简单的分析可以得知从3.14到4.0都保持着这样的特征,在上面的分析中可以得知CobaltStrike4.2的Beacon在解密内层dll时会从data段偏移0x8处取4个字节循环对0x14开始的地方进行异或。而早期的CobaltStrike解密方式是从data段0x08开始的地方取4个字节对0x10开始的地方进行循环异或。这算是一个比较大的改变。(从cs4.1开始,data段的数据就已经发生改变了)
此外,还有一个保持到了4.2的特征是位于rdata头部的管道名格式:%c%c%c%c%c%c%c%c%cMSSE-%d-server
由于CobaltStrike最开始设计的一个重要反沙箱思想就是通过管道读取数据,如果沙箱不模拟管道,那么就不能跑到后续的dll。虽然CobaltStrike目前已经不靠这个进行免杀和反沙箱,但设计之初的架构导致了CobaltStrike截止到4.2版本,默认生成的Beacon还是保留了该协议,所以该断管道协议是CobaltStrike的重要特征。可以直接使用yara规则对该段字符串进行查询。
所以理论上来讲,若攻击者使用默认配置生成CobaltStrike木马并且未对程序进行改变的话,还是非常容易识别的。
但是也有例外:
所以笔者在思考有没有什么方式能更简单粗暴的识别默认的CobaltStrike,而不用去考虑它在data段偏移0xC的地方是否是连续的4个a,不用考虑样本数据是否通过管道传输。
回到4.2Beacon样本的分析中,根据解密后payload的头部数据可以推测出如下一条CobaltStrike的特征:
data节偏移08的地方开始往后数4个字节,异或data节偏移14的地方开始往后数10个字节,应该得到payload头部的十个字节(针对CobaltStrike4.2版本Beacon HTTP监听器):
4D 5A 52 45 E8 00 00 00 00
所以可以写个简单的脚本来判断样本是否为CobaltStrike4.2
import pefile
import binascii
import sys
import os
def isCobaltStrike(fullFilePath):
filepath = fullFilePath
pe = pefile.PE(filepath)
for section in pe.sections:
secname = str(section.Name)
if secname.find(".data") != -1:
dataAddress = section.VirtualAddress
#data段偏移8的地方开始取4个字节
data1 = binascii.b2a_hex(pe.get_data(dataAddress+8,4))
#data段偏移0x14的地方开始取9个字节
data2 = binascii.b2a_hex(pe.get_data(dataAddress+0x14,9))
datalist1 = []
datalist2 = []
for i in range(0,len(data1),2):
tmp = (int(chr(data1[i]),16) * 16 + int(chr(data1[i+1]),16))
datalist1.append(tmp)
for i in range(0,len(data2),2):
tmp = (int(chr(data2[i]),16) * 16 + int(chr(data2[i+1]),16))
datalist2.append(tmp)
xorintlist = []
CobaltStrike42_shellcode_header = [77, 90, 82, 69, 232, 0, 0, 0, 0]
#循环异或,判断异或后的数据是否是Beacon的dll 针对4.2
for i in range(0,len(datalist2),1):
if i < 4:
xorint =int(datalist1[i]) ^ int(datalist2[i])
else:
xorint =int(datalist1[i%4]) ^ int(datalist2[i])
xorintlist.append(xorint)
if xorintlist == CobaltStrike42_shellcode_header:
print( fullFilePath + "is CobaltStrike4.2")
if __name__ == "__main__":
if len(sys.argv) < 2:
print("Usage: python3 getcs4.2.py <filePaht>")
quit()
else:
filePath = sys.argv[1]
for root,dirs,files in os.walk(filePath):
for f in files:
fullFilePath = os.path.join(root,f)
with open(fullFilePath,'rb') as fp:
mz = fp.read(2)
if mz == b"MZ":
isCobaltStrike(fullFilePath)
至于4.2之前的版本,就需要找到各个版本的cs生成Beacon,然后看看数据存放的位置,以及解密出来的shellcode头部了
分段Beacon分析
接下来看看分段shellcode的样本。
分段shellcode样本大小虽然只有14kb,与278KB的不分段Beacon相差甚远,但前面的代码部分几乎是完全一致的,解密方法也还是data偏移08的地方数4个字节循环对data段偏移14的地方进行异或,解密之后jmp eax跳转到shellcode执行:
而此次解出来的shellcode不再是跟之前就完全不同:
解密出来的shellcode主要是通过动态解密和jmp eax的方式完成的API的调用:
连接目标主机:
请求指定地址
发起请求:
请求成功之后开辟一段新的内存空间:
通过多次InternetReadFile将返回回来的shellcode读取到新开辟的内存空间中
程序将所有的shellcode下载回来之后,会通过一个小循环对shellcode进行解密:
解密之后的shellcode和上面分析的内层dll就有点类似了:
从3AE0056的4D 5A 52 45 E8 00 开始算,这后面的shellcode和之前解密出来的应该是同一个,call ebx进去分配一段空间,将自身拷贝过去,然后call eax到新的内存空间去,call过去就是内层dll的dllmain函数。
经过对两类样本的简单分析,可以看出CobaltStrike关键的代码都在dll中。无论是分段式的加载方式也好,不分段的加载方式也好,最后都由这个dll执行关键操作。所以理论上来讲,CobaltStrike的外层是可以随便改变的,只要能够把内层的dll加载起来就可以。






























































