本文基于一个GitHub上关于Angr在CTF上应用的题库,具体的地址为:
https://github.com/jakespringer/angr_ctf
本文所使用Ubuntu环境皆为20.04 LTS 版本
我自己的笔记和题目二进制文件,以及注释脚本EXP我另外开了一个仓库:
https://github.com/ZERO-A-ONE/AngrCTF_FITM
安装篇
建议首先修改Linux和Python镜像至国内镜像加速体验
Linux/Ubuntu国内镜像
- 首先打开Software&Updates
- 选择Download from
- 选择Other…
- 在国家列表中找到China
- 推荐选择的镜像源为:
- 清华大学镜像站:
mirrors.tuna.tsinghua.edu.cn - 阿里云镜像站:
mirrors.aliyun.com
- 清华大学镜像站:
- Choose Server
- 选择Close后等待刷新镜像仓库
- 在shell中执行
sudo apt updatesudo apt upgrade
Python国内镜像加速
首先切回用户主目录
cd ~
然后创建.pip目录
mkdir ~/.pip
cd ~/.pip
这里推荐编辑器使用传说中的神器vim
sudo apt install vim
在.pip目录下创建一个pip.conf文件
vim pip.conf
填入以下内容保存即可
[global]
index-url = https://pypi.tuna.tsinghua.edu.cn/simple
[install]
trusted-host=mirrors.aliyun.com
安装Angr
这里主要参照官方手册文档的教学
首先是安装必要的软件环境
sudo apt-get install python3-dev libffi-dev build-essential virtualenvwrapper
开始正式安装angr
mkvirtualenv --python=$(which python3) angr && pip install angr
angr安装完毕
angr官方推荐使用虚拟环境运行,每次需要调用具有angr环境时,只需要执行
mkvirtualenv --python=$(which python3) angr
Tips:
1)如果遇上 mkvirtualenv: command not found 问题
- 在终端命令行输入以下命令:
sudo pip install virtualenvsudo pip install virtualenvwrapper
- 没问题下一步
cd ~/
- 找到virtualenvwrapper.sh所在的位置
-
syc@ubuntu:~/Desktop$ find / -name 'virtualenvwrapper.sh' /usr/share/virtualenvwrapper/virtualenvwrapper.sh
-
- 修改bashrc文件
vim .bashrc- 在文件末尾添加两行代码
export WORKON_HOME=~/.environmentssource /usr/share/virtualenvwrapper/virtualenvwrapper.sh
- 保存退出即可
- 重新加载.bashrc文件
source ~/.bashrc
简介
符号执行
符号执行就是在运行程序时,用符号来替代真实值。符号执行相较于真实值执行的优点在于,当使用真实值执行程序时,我们能够遍历的程序路径只有一条, 而使用符号进行执行时,由于符号是可变的,我们就可以利用这一特性,尽可能的将程序的每一条路径遍历,这样的话,必定存在至少一条能够输出正确结果的分支, 每一条分支的结果都可以表示为一个离散关系式,使用约束求解引擎即可分析出正确结果。
Angr
Angr是加州大学圣芭芭拉分校基于Python设计的工具,它结合了静态分析技术与动态分析技术是当前符号化执行领域较为先进的工具,其挖掘漏洞效果好,在许多竞赛中表现卓越。Angr总的来说是一个多架构的二进制分析平台,具备对二进制文件的动态符号执行能力和多种静态分析能力。在逆向中,一般使用的其动态符号执行解出Flag,但其实Angr还在诸多领域存在应用,比如对程序脆弱性的分析中。
00_angr_find
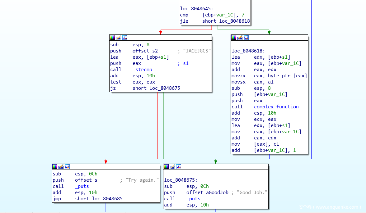
首先检查一下文件:
syc@ubuntu:~/Desktop/TEMP$ checksec '/home/syc/Desktop/TEMP/00_angr_find'
[*] '/home/syc/Desktop/TEMP/00_angr_find'
Arch: i386-32-little
RELRO: Partial RELRO
Stack: Canary found
NX: NX enabled
PIE: No PIE (0x8048000)
用IDA打开查看一下伪C代码:
int __cdecl main(int argc, const char **argv, const char **envp)
{
signed int i; // [esp+1Ch] [ebp-1Ch]
char s1[9]; // [esp+23h] [ebp-15h]
unsigned int v6; // [esp+2Ch] [ebp-Ch]
v6 = __readgsdword(0x14u);
printf("Enter the password: ");
__isoc99_scanf("%8s", s1);
for ( i = 0; i <= 7; ++i )
s1[i] = complex_function(s1[i], i);
if ( !strcmp(s1, "JACEJGCS") )
puts("Good Job.");
else
puts("Try again.");
return 0;
}
这里可以发现关键的函数complex_function对我们输入的字符串处理后,与字符串”JACEJGCS”进行了比较,我们可以进入查看该函数:
int __cdecl complex_function(signed int a1, int a2)
{
if ( a1 <= 64 || a1 > 90 )
{
puts("Try again.");
exit(1);
}
return (3 * a2 + a1 - 65) % 26 + 65;
}
很标准的可以使用Angr进行解题的题型,也可以使用很常规的爆破手段去解题:
str1 = "JACEJGCS"
flag = ""
def complex_function(a1,a2):
return (3 * a2 + a1 - 65) % 26 + 65
if __name__ == "__main__":
for i in range(len(str1)):
for j in range(64,90):
if ord(str1[i]) == complex_function(j,i):
flag += chr(j)
break
print(flag)
这题基础题主要是熟悉一下Angr的基本使用步骤,一般来说使用Angr的步骤可以分为:
- 创建 project
- 设置 state
- 新建符号量 : BVS (bitvector symbolic ) 或 BVV (bitvector value)
- 把符号量设置到内存或者其他地方
- 设置 Simulation Managers , 进行路径探索的对象
- 运行,探索满足路径需要的值
- 约束求解,获取执行结果
先放一下解这题的脚本,然后逐以解释:
import angr
import sys
def Go():
path_to_binary = "./00_angr_find"
project = angr.Project(path_to_binary, auto_load_libs=False)
initial_state = project.factory.entry_state()
simulation = project.factory.simgr(initial_state)
print_good_address = 0x8048678
simulation.explore(find=print_good_address)
if simulation.found:
solution_state = simulation.found[0]
solution = solution_state.posix.dumps(sys.stdin.fileno())
print("[+] Success! Solution is: {}".format(solution.decode("utf-8")))
else:
raise Exception('Could not find the solution')
if __name__ == "__main__":
Go()
查看运行一下看看:
得到flag:JXWVXRKX,和我们之前用传统方法得到答案一致,接下来开始分析一个简单的angr脚本构成
创建Project
path_to_binary = "./00_angr_find"
project = angr.Project(path_to_binary, auto_load_libs=False)
使用 angr的首要步骤就是创建Project加载二进制文件。angr的二进制装载组件是CLE,它负责装载二进制对象(以及它依赖的任何库)和把这个对象以易于操作的方式交给angr的其他组件。angr将这些包含在Project类中。一个Project类是代表了你的二进制文件的实体。你与angr的大部分操作都会经过它
auto_load_libs 设置是否自动载入依赖的库,在基础题目中我们一般不需要分析引入的库文件,这里设置为否
- 如果
auto_load_libs是True(默认值),真正的库函数会被执行。这可能正是也可能不是你想要的,取决于具体的函数。比如说一些libc的函数分析起来过于复杂并且很有可能引起path对其的尝试执行过程中的state数量的爆炸增长- 如果
auto_load_libs是False,且外部函数是无法找到的,并且Project会将它们引用到一个通用的叫做ReturnUnconstrained的SimProcedure上去,它就像它的名字所说的那样:它返回一个不受约束的值
设置 state
initial_state = project.factory.entry_state()
state代表程序的一个实例镜像,模拟执行某个时刻的状态,就类似于快照。保存运行状态的上下文信息,如内存/寄存器等,我们这里使用project.factory.entry_state()告诉符号执行引擎从程序的入口点开始符号执行,除了使用.entry_state() 创建 state 对象, 我们还可以根据需要使用其他构造函数创建 state
设置 Simulation Managers
simulation = project.factory.simgr(initial_state)
Project 对象仅表示程序一开始的样子,而在执行时,我们实际上是对SimState对象进行操作,它代表程序的一个实例镜像,模拟执行某个时刻的状态
SimState 对象包含程序运行时信息,如内存/寄存器/文件系统数据等。SM(Simulation Managers)是angr中最重要的控制接口,它使你能够同时控制一组状态(state)的符号执行,应用搜索策略来探索程序的状态空间。
运行,探索满足路径需要的值
print_good_address = 0x8048678
simulation.explore(find=print_good_address)
符号执行最普遍的操作是找到能够到达某个地址的状态,同时丢弃其他不能到达这个地址的状态。SM为使用这种执行模式提供了.explore()方法
当使用find参数启动.explore()方法时,程序将会一直执行,直到发现了一个和find参数指定的条件相匹配的状态。find参数的内容可以是想要执行到的某个地址、或者想要执行到的地址列表、或者一个获取state作为参数并判断这个state是否满足某些条件的函数。当activestash中的任意状态和find中的条件匹配的时候,它们就会被放到found stash中,执行随即停止。之后你可以探索找到的状态,或者决定丢弃它,转而探索其它状态。
这里0x8048678的地址值是根据IDA打开后我们可以发现是保存导致打印“ Good Job”的块地址的变量
若能输出正确的字符串”Good Job”即代表我们的执行路径是正确的
获取执行结果
if simulation.found:
solution_state = simulation.found[0] # 获取通过 explore 找到符合条件的状态
solution = solution_state.posix.dumps(sys.stdin.fileno())
print("[+] Success! Solution is: {}".format(solution.decode("utf-8")))
此时相关的状态已经保存在了simgr当中,我们可以通过simgr.found来访问所有符合条件的分支,这里我们为了解题,就选择第一个符合条件的分支即可
这里解释一下sys.stdin.fileno(),在UNIX中,按照惯例,三个文件描述符分别表示标准输入、标准输出和标准错误
>>> import sys
>>> sys.stdin.fileno()
0
>>> sys.stdout.fileno()
1
>>> sys.stderr.fileno()
2
所以一般也可以写成:
solution = solution_state.posix.dumps(0)
01_angr_avoid
这题主要是引入了.explore()方法的另一个参数void,我们可以看看这个方法的原型
def explore(self, stash='active', n=None, find=None, avoid=None, find_stash='found', avoid_stash='avoid', cfg=None,um_find=1, **kwargs):
和之前提到过的find参数类是,你还可以按照和find相同的格式设置另一个参数——avoid。当一个状态和avoid中的条件匹配时,它就会被放进avoided stash中,之后继续执行。
首先检查一下文件:
syc@ubuntu:~/Desktop/TEMP$ checksec '/home/syc/Desktop/TEMP/01_angr_avoid'
[*] '/home/syc/Desktop/TEMP/01_angr_avoid'
Arch: i386-32-little
RELRO: Partial RELRO
Stack: Canary found
NX: NX enabled
PIE: No PIE (0x8048000)
这题用IDA打开想F5的话,会提示main函数过大,虽然其实也不用F5,但是我还是想看看反汇编出来的main函数,这里我使用的是retdec(https://github.com/avast/retdec)
下载下来后,运行这段命令执行反汇编操作:
PS C:\Users\syc> python C:\Users\syc\Downloads\retdec-v4.0-windows-64b\retdec\bin\retdec-decompiler.py D:\build\AngrCTF_FITM\01_angr_avoid\01_angr_avoid
运行需要一点时间,稍等一会儿就可以在根目录获得C语言的源代码
查看一下获得的源代码的main函数
这题就是为了angr而生的题目,我们只需要让执行流只进入maybe_good函数,而避免进入avoid_me函数即可,现在需要拿到这两个函数的地址
最后编写的EXP:
import angr
import sys
def Go():
path_to_binary = "./01_angr_avoid"
project = angr.Project(path_to_binary, auto_load_libs=False)
initial_state = project.factory.entry_state()
simulation = project.factory.simgr(initial_state)
avoid_me_address = 0x080485A8
maybe_good_address = 0x080485E0
simulation.explore(find=maybe_good_address, avoid=avoid_me_address)
if simulation.found:
solution_state = simulation.found[0]
solution = solution_state.posix.dumps(sys.stdin.fileno())
print("[+] Success! Solution is: {}".format(solution.decode("utf-8")))
else:
raise Exception('Could not find the solution')
if __name__ == "__main__":
Go()
运行获得flag:
02_angr_find_condition
这一题和之前的题目其实一样的,只不过题目本意是教会我们如何根据程序本身的输出来告诉angr应避免或保留的内容。因为有时候打开二进制文件将看到有很多打印“ Good Job”的块,或“Try Again”的块。每次都记录下这些块的所有起始地址是一个麻烦的的问题,这时候我们可以直接根据打印到stdout的内容告诉angr保留或丢弃状态
先检查一下文件:
syc@ubuntu:~/Desktop/TEMP$ checksec '/home/syc/Desktop/TEMP/02_angr_find_condition'
[*] '/home/syc/Desktop/TEMP/02_angr_find_condition'
Arch: i386-32-little
RELRO: Partial RELRO
Stack: Canary found
NX: NX enabled
PIE: No PIE (0x8048000)
用ida打开一下查看一下main函数
int __cdecl main(int argc, const char **argv, const char **envp)
{
signed int i; // [esp+18h] [ebp-40h]
signed int j; // [esp+1Ch] [ebp-3Ch]
char s1[20]; // [esp+24h] [ebp-34h]
char s2[4]; // [esp+38h] [ebp-20h]
int v8; // [esp+3Ch] [ebp-1Ch]
unsigned int v9; // [esp+4Ch] [ebp-Ch]
v9 = __readgsdword(0x14u);
for ( i = 0; i <= 19; ++i )
s2[i] = 0;
*(_DWORD *)s2 = 1381128278;
v8 = 1381320010;
printf("Enter the password: ");
__isoc99_scanf("%8s", s1);
for ( j = 0; j <= 7; ++j )
s1[j] = complex_function(s1[j], j + 8);
if ( !strcmp(s1, s2) )
puts("Good Job.");
else
puts("Try again.");
return 0;
}
int __cdecl complex_function(signed int a1, int a2)
{
if ( a1 <= 64 || a1 > 90 )
{
puts("Try again.");
exit(1);
}
return (31 * a2 + a1 - 65) % 26 + 65;
}
几乎没变,用之前的脚本改一改也能跑出flag:
str1 = "VXRRJEUR"
flag = ""
def complex_function(a1,a2):
return (31 * a2 + a1 - 65) % 26 + 65
if __name__ == "__main__":
for i in range(len(str1)):
for j in range(64,90):
if ord(str1[i]) == complex_function(j,i+8):
print(i+8)
flag += chr(j)
break
print(flag)
angr的exp:
import angr
import sys
def Go():
path_to_binary = "./02_angr_find_condition"
project = angr.Project(path_to_binary, auto_load_libs=False)
initial_state = project.factory.entry_state()
simulation = project.factory.simgr(initial_state)
def is_successful(state):
stdout_output = state.posix.dumps(sys.stdout.fileno())
if b'Good Job.' in stdout_output:
return True
else:
return False
def should_abort(state):
stdout_output = state.posix.dumps(sys.stdout.fileno())
if b'Try again.' in stdout_output:
return True
else:
return False
simulation.explore(find=is_successful, avoid=should_abort)
if simulation.found:
solution_state = simulation.found[0]
solution = solution_state.posix.dumps(sys.stdin.fileno())
print("[+] Success! Solution is: {}".format(solution.decode("utf-8")))
else:
raise Exception('Could not find the solution')
if __name__ == "__main__":
Go()
重点是分析一下引入的两个新函数,选择其中一个来说一说:
def is_successful(state):
stdout_output = state.posix.dumps(sys.stdout.fileno())
if b'Good Job.' in stdout_output:
return True
else:
return False
我们将打印到标准输出的内容放入stdout_output变量中。请注意,这不是字符串,而是字节对象,这意味着我们必须使用b'Good Job.'而不是仅"Good Job."来检查我们是否正确输出了“ Good Job”
引入一个函数来对状态进行检测是为了实现动态的选择想获取的state。回想一下之前我们的simulation.explore都是固定写死的具体地址,但我们引入一个函数就可以动态的进行分析获取state
运行一下获得答案:
03_angr_simbolic_registers
这题主要是因为angr在处理复杂格式的字符串scanf()输入的时候不是很好,我们可以直接将符号之注入寄存器,也就是主要学会符号化寄存器
首先检查一下文件:
syc@ubuntu:~/Desktop/TEMP$ checksec 03_angr_symbolic_registers
[*] '/home/syc/Desktop/TEMP/03_angr_symbolic_registers'
Arch: i386-32-little
RELRO: Partial RELRO
Stack: Canary found
NX: NX enabled
PIE: No PIE (0x8048000)
拖入IDA查看一下程序逻辑:
int __cdecl main(int argc, const char **argv, const char **envp)
{
int v3; // ebx
int v4; // eax
int v5; // edx
int v6; // ST1C_4
unsigned int v7; // ST14_4
unsigned int v9; // [esp+8h] [ebp-10h]
unsigned int v10; // [esp+Ch] [ebp-Ch]
printf("Enter the password: ");
v4 = get_user_input();
v6 = v5;
v7 = complex_function_1(v4);
v9 = complex_function_2(v3);
v10 = complex_function_3(v6);
if ( v7 || v9 || v10 )
puts("Try again.");
else
puts("Good Job.");
return 0;
}
关键的函数就是需要分析get_user_input()和complex_function()
int get_user_input()
{
int v1; // [esp+0h] [ebp-18h]
int v2; // [esp+4h] [ebp-14h]
int v3; // [esp+8h] [ebp-10h]
unsigned int v4; // [esp+Ch] [ebp-Ch]
v4 = __readgsdword(0x14u);
__isoc99_scanf("%x %x %x", &v1, &v2, &v3);
return v1;
}
unsigned int __cdecl complex_function_1(int a1)
{
return (((((((((((((((((((((a1 + 17062705) ^ 0xB168C552) + 647103529) ^ 0x9F14CFD7) - 548738866) ^ 0xF78063EF)
- 1352480098) ^ 0x5D1F4C6)
- 57802472) ^ 0xB6F70BF8)
- 1347645151
+ 648671421) ^ 0x3D5082FE)
- 9365053) ^ 0xD0150EAD)
+ 1067946459) ^ 0xE6E03877)
- 359192087
+ 961945065) ^ 0xE1EECD69)
- 1817072919) ^ 0x6B86ECF5)
- 449212884) ^ 0x2012CCDB;
}
可以发现这次的输入是一个复杂的格式化字符串,"%x %x %x"意味着使用三个十六进制值作为输入,我们看一下汇编代码
可以得知我们输入的三个值最后是分别赋值给了EAX,EBX,EDX寄存器,所以我们要控制输入只需要控制这三个寄存器的值就行
看一下最后的EXP,然后再逐步分析:
import angr
import sys
import claripy
def Go():
path_to_binary = "./03_angr_symbolic_registers"
project = angr.Project(path_to_binary, auto_load_libs=False)
start_address = 0x08048980
initial_state = project.factory.blank_state(addr=start_address)
passwd_size_in_bits = 32
passwd0 = claripy.BVS('passwd0', passwd_size_in_bits)
passwd1 = claripy.BVS('passwd1', passwd_size_in_bits)
passwd2 = claripy.BVS('passwd2', passwd_size_in_bits)
initial_state.regs.eax = passwd0
initial_state.regs.ebx = passwd1
initial_state.regs.edx = passwd2
simulation = project.factory.simgr(initial_state)
def is_successful(state):
stdout_output = state.posix.dumps(sys.stdout.fileno())
if b'Good Job.\n' in stdout_output:
return True
else:
return False
def should_abort(state):
stdout_output = state.posix.dumps(sys.stdout.fileno())
if b'Try again.\n' in stdout_output:
return True
else:
return False
simulation.explore(find=is_successful, avoid=should_abort)
if simulation.found:
for i in simulation.found:
solution_state = i
solution0 = format(solution_state.solver.eval(passwd0), 'x')
solution1 = format(solution_state.solver.eval(passwd1), 'x')
solution2 = format(solution_state.solver.eval(passwd2), 'x')
solution = solution0 + " " + solution1 + " " + solution2
print("[+] Success! Solution is: {}".format(solution))
# print(simgr.found[0].posix.dumps(0))
else:
raise Exception('Could not find the solution')
if __name__ == "__main__":
Go()
运行一下获得结果:
这次我们可以不用从main函数的开头开始,这里我们直接跳过get_user_input()函数,直接设置寄存器eax, ebx, edx
states
从这题开始,我们可以更多的窥见states的功能,states这只是factory提供的多个构造函数中的一个,即 AngrObjectFactory,提供重要分析对象的接口
状态预设
除了使用.entry_state() 创建 state 对象, 我们还可以根据需要使用其他构造函数创建 state:
| 名称 | 描述 |
|---|---|
.entry_state() |
构造一个已经准备好从函数入口点执行的状态 |
.blank_state |
构造一个“空状态”,它的大多数数据都是未初始化的。当使用未初始化的的数据时,一个不受约束的符号值将会被返回 |
.call_state |
构造一个已经准备好执行某个函数的状态 |
.full_init_state |
构造一个已经执行过所有与需要执行的初始化函数,并准备从函数入口点执行的状态。比如,共享库构造函数(constructor)或预初始化器。当这些执行完之后,程序将会跳到入口点 |
请注意,这次我们使用的是blank_state()方法,而不是entry_state()。通过传递addr=start_address,我们有效地告诉blank_state()在该特定地址创建一个新状态
start_address = 0x08048980
initial_state = project.factory.blank_state(addr=start_address)
位向量(bitvector)
更应该准确的说是符号位向量,符号位向量是angr用于将符号值注入程序的数据类型。这些将是angr将解决的方程式的“ x”,也就是约束求解时的自变量。可以通过 BVV(value,size) 和 BVS( name, size) 接口创建位向量,也可以用 FPV 和 FPS 来创建浮点值和符号
在这里我们使用claripy通过BVS()方法生成三个位向量。此方法有两个参数:第一个是angr用来引用位向量的名称,第二个是位向量本身的大小(以位为单位)。由于符号值存储在寄存器中,并且寄存器的长度为32位,因此位向量的大小将为32位
passwd_size_in_bits = 32
passwd0 = claripy.BVS('passwd0', passwd_size_in_bits)
passwd1 = claripy.BVS('passwd1', passwd_size_in_bits)
passwd2 = claripy.BVS('passwd2', passwd_size_in_bits)
访问寄存器
get_user_input()对输入进行了解析并将其放入三个寄存器中,我们可以通过 state.regs 对象的属性访问以及修改寄存器的数据
是时候把我们之前创建的符号位向量(bitvectors)放入属于他们的地方:寄存器EAX,EBX和EDX。我们将修改initial_state之前创建的内容并更新寄存器的内容
initial_state.regs.eax = passwd0
initial_state.regs.ebx = passwd1
initial_state.regs.edx = passwd2
现在我们必须定义findand avoid状态,我们将像以前一样进行操作:
def is_successful(state):
stdout_output = state.posix.dumps(sys.stdout.fileno())
if b'Good Job.\n' in stdout_output:
return True
else:
return False
def should_abort(state):
stdout_output = state.posix.dumps(sys.stdout.fileno())
if b'Try again.\n' in stdout_output:
return True
else:
return False
simulation.explore(find=is_successful, avoid=should_abort)
约束求解
可以通过使用state.solver.eval(symbol)对各个断言进行评测来求出一个合法的符号值(若有多个合法值,返回其中的一个),我们根据eval()之前注入的三个符号值调用求解器引擎的方法
solution0 = format(solution_state.solver.eval(passwd0), 'x')
solution1 = format(solution_state.solver.eval(passwd1), 'x')
solution2 = format(solution_state.solver.eval(passwd2), 'x')
solution = solution0 + " " + solution1 + " " + solution2
print("[+] Success! Solution is: {}".format(solution))
最后运行脚本即可获得答案
参考文献
【1】angr官方文档—— https://docs.angr.io/core-concepts
【2】angr 系列教程(一)核心概念及模块解读—— https://xz.aliyun.com/t/7117#toc-14
【3】Introduction to angr Part 0 —— https://blog.notso.pro/2019-03-20-angr-introduction-part0/
【4】angr文档翻译 —— https://www.jianshu.com/p/3ecafe701578











